Inspiration

With the growing concern for health and transparency in food consumption, we wanted to build a platform that empowers users to explore, search, and understand the nutritional makeup of everyday food products. OpenFoodFacts, a non-profit open database, provided the perfect foundation to build a public utility app that’s both educational and practical.

What it does

Food Products Explorer is a responsive web application that allows users to:

πŸ” Search food products by name or barcode

πŸ“‚ Filter products by category (e.g., beverages, snacks, cereals)

πŸ”ƒ Sort products by name or nutrition grade (A to E)

🧾 View detailed product information including ingredients, nutrition facts, and dietary labels

πŸ“± Seamlessly navigate on desktop and mobile devices

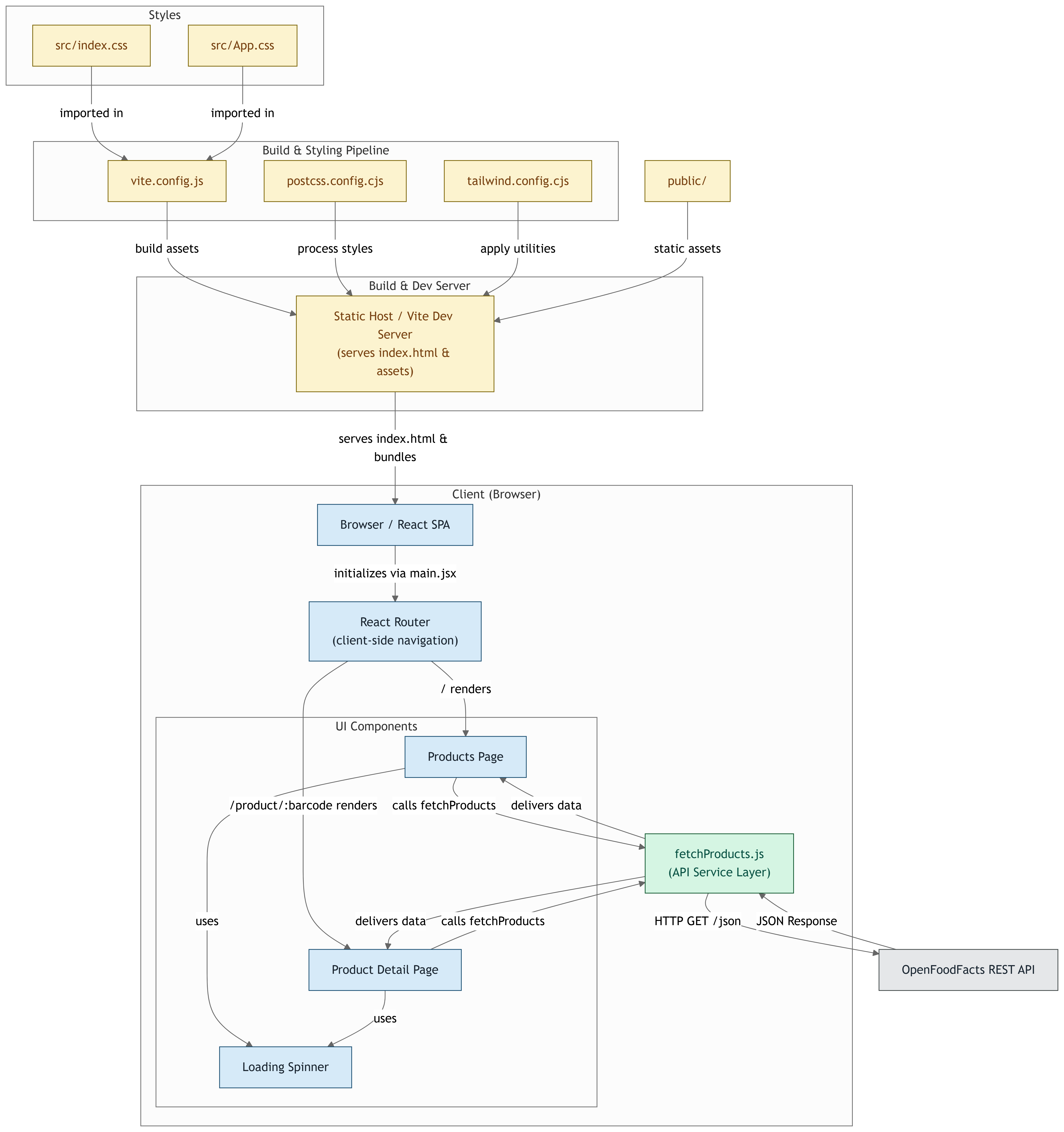
How we built it

Frontend Framework: React.js (with Vite for performance)

Styling: Tailwind CSS for responsive, utility-first styling

API Integration: OpenFoodFacts API

Routing: React Router for seamless page transitions

State Management: React Hooks (useState, useEffect)

Componentization: Reusable and modular UI components for maintainability

Challenges we ran into

πŸ“¦ Inconsistent API Data: Some products lack complete data (e.g., missing images or nutrition grades), requiring fallback handling and data validation.

πŸ“± Responsiveness: Designing a clean layout that adapts gracefully across screen sizes while maintaining accessibility.

⏳ Pagination/Performance: Handling β€œLoad More” functionality while ensuring good user experience without overloading the API.

🌍 Category List Size: The OpenFoodFacts categories endpoint can return hundreds of results, so limiting and selecting meaningful defaults was necessary.

Accomplishments that we're proud of

🎯 Delivered a fully responsive, accessible app that runs smoothly on both desktop and mobile

πŸ” Implemented full-text and barcode search using real-world public APIs

🎨 Built a consistent UI/UX design with clean color theming and intuitive filtering/sorting

βš™οΈ Created modular, clean React components that are reusable and scalable

What we learned

πŸ“š How to integrate and handle dynamic third-party APIs with inconsistent data structures

🎨 Importance of UI/UX and mobile-first design in real-world web applications

🧠 Use of React Hooks for managing complex UI states across components

πŸ’‘ Best practices for building a modular codebase using Tailwind and component-driven architecture

What's next for Food Products Explorer

πŸ›’ Add a shopping list or favorites feature with localStorage or Redux

πŸ“Š Integrate nutritional comparison charts for multiple products

πŸ” Add advanced filters like allergens, additives, labels (vegan, organic)

🌐 Support internationalization (i18n) for multilingual audiences

πŸ’¬ Enable user feedback or community contribution to enrich product data

Share this project:

Updates