Inspiration

I was inspired by the node editor from Blender & nuke and the blueprints system from Unreal Engine 4

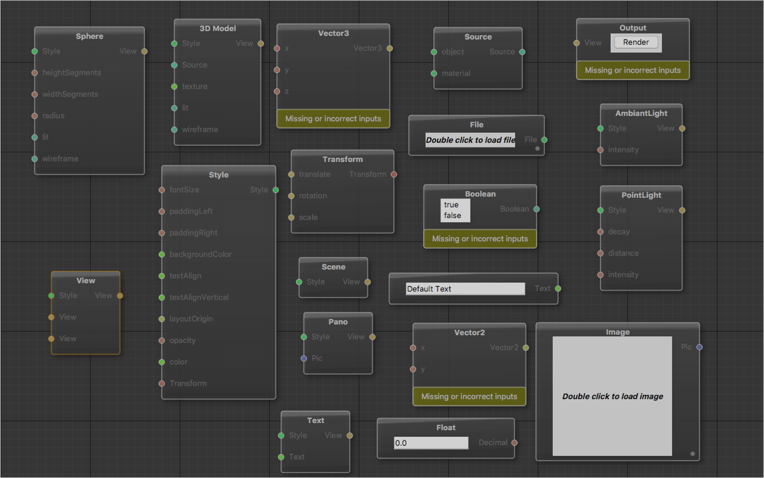
What it does

It’s an interface that allows developers to drop and drag pictures or video in FBP models that later on — can be connected together to build the VR website.

How I built it

I built it with ReactVR technology using C++ and QT

Challenges I ran into

The challenge was helping developers to build Vr websites in the simplest possible way without using a single code line.

Accomplishments that I'm proud of

I’m proud that my solution is working fine and helps me to get into VR website development.

What I learned

I've learned to use react and especially to work with the framework QT.

What's next for flow Vr

Developers will deploy my solution in the majority of their VR Websites.

Built With

+ 1 more
Share this project:

Updates