🚀 Advanced Trading Analysis Dashboard
The Advanced Trading Analysis Dashboard is a modern financial tool integrating real-time market data, technical analysis, AI-powered insights, and sentiment analysis. Designed to simplify decision-making for traders and investors, it bridges the gap between traditional analysis methods and modern technologies while ensuring accessibility for all skill levels.
💡 Inspiration
The project addresses key challenges in the financial technology space: information overload, lack of modern AI capabilities, fragmented tools, and limited accessibility to sophisticated analysis platforms.
🛠 Features
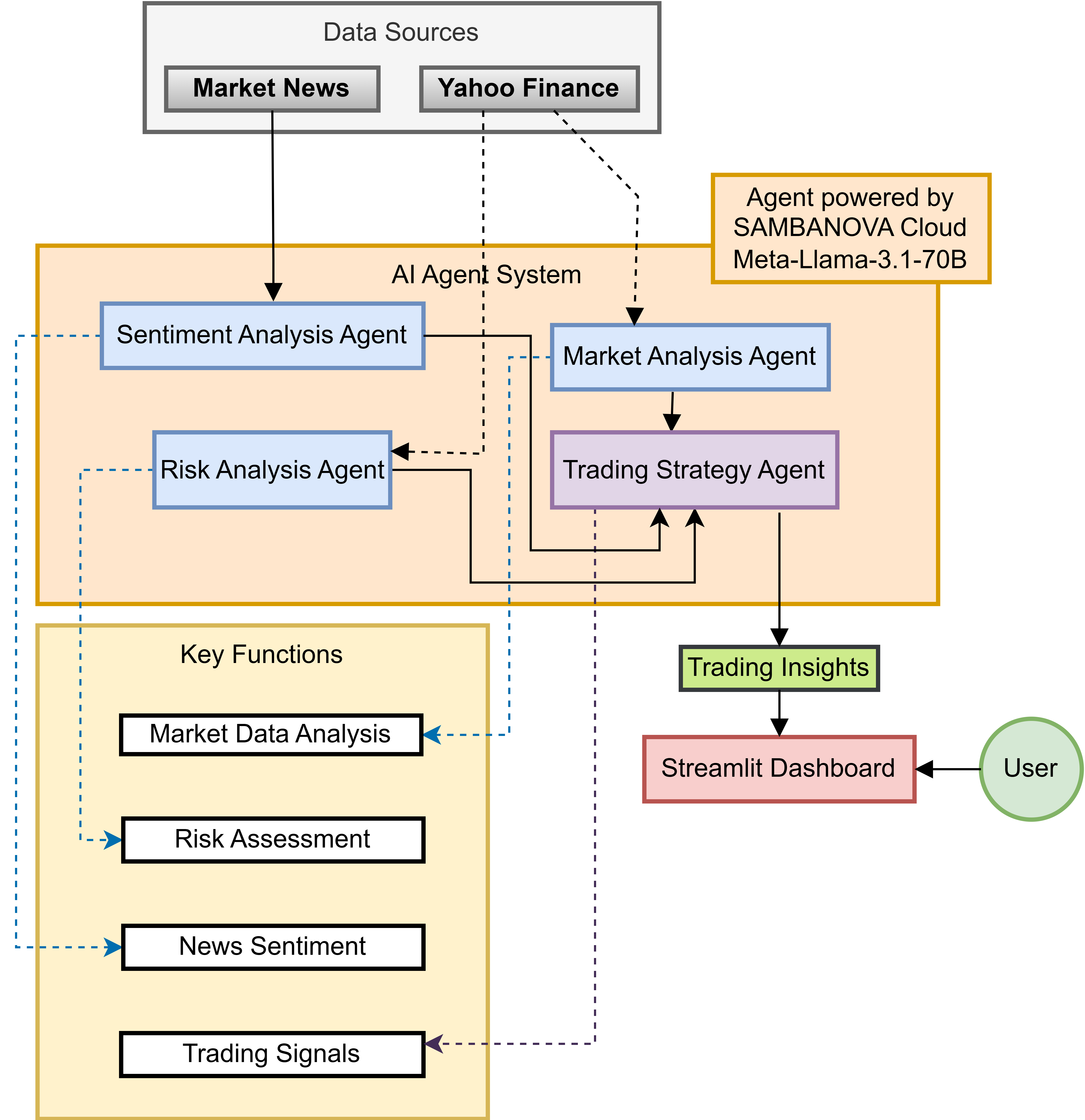
Real-Time Market Analysis: Live stock data, interactive charts, technical indicators. Advanced Technical Analysis: Multi-timeframe trends, momentum indicators, support/resistance levels. Risk Analysis: Geopolitical risks, market sentiment, comprehensive scoring. AI Insights: Trading suggestions, pattern recognition, sentiment analysis. User Interface: Intuitive, customizable dashboards with interactive visualizations. 🔧 Technology Stack
The dashboard uses Streamlit and Plotly for the frontend, with Python, YFinance, and TA-Lib powering backend functionalities. AI integrations include LangChain and SambaNova's models, while modular data pipelines and offline-first design ensure scalability and efficiency.
💪 Challenges Solved
Data Integration: Unified pipelines standardize diverse data sources. Performance Optimization: Efficient structures and caching for real-time updates. AI Practicality: Structured prompts and actionable insights. User Accessibility: Simplified interface for all user levels. 📚 Lessons Learned
Efficient data processing, modular design, and user-centered development were critical to success. The project highlighted the value of integrating diverse analysis methods and the transformative role of AI in financial decision-making.
🚀 Future Plans
Enhancements include advanced technical indicators, crypto integration, portfolio analytics, and mobile optimization, expanding usability and analysis capabilities.
🌟 Impact
The dashboard empowers traders with comprehensive insights, better risk management, and time-saving automation. For investors, it offers portfolio optimization and long-term market understanding. It sets a new standard for accessible, AI-integrated financial tools.
🌐 Conclusion
The Advanced Trading Analysis Dashboard combines modern technology and traditional methods to deliver a robust, user-friendly platform. It represents a significant step forward in making sophisticated financial tools accessible and impactful, bridging gaps in the trading ecosystem with innovation and efficiency.
Built With
- langchain
- python
- streamlit
- yahoofinance
- yahoonews

Log in or sign up for Devpost to join the conversation.