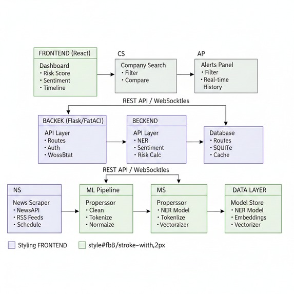
The Financial News Monitor project is a strong capstone choice that applies advanced NLP and machine learning to a real-world financial risk problem. It combines custom NER, word embeddings, and sentiment analysis using production-ready tools like SpaCy and Keras to extract insights from unstructured financial news. The project delivers clear business value by enabling real-time risk monitoring and alerts for investors and analysts, while showcasing an end-to-end ML system with data pipelines, dashboards, and automated decision support.
Built With
- fastapi
- nlptk
- postgresql
- python
- react