Inspiration

My inspiration for Farm Brahma is deeply personal, rooted in my childhood and my family's long history in farming. Growing up, I witnessed firsthand the immense effort my family poured into their land and the heartbreaking uncertainty they faced. I saw how unpredictable weather, volatile market prices, and unexpected crop diseases could turn a season of hard work into a devastating loss. The concept of a farmer securing a stable profit often felt like a distant dream.

This experience, combined with the values instilled in me by my father and the education from my teachers, ignited a desire to use technology to support the farming community. I wanted to build something that could provide farmers with the clarity and foresight they need to navigate the complexities of modern agriculture, turning uncertainty into opportunity. Farm Brahma is the realization of that vision—an app built to serve as a trusted friend and advisor to every farmer.

What it does

Hackathon Category: AI Agents

Farm Brahma is an AI-powered agent and co-pilot for Indian farmers, designed to provide actionable, data-driven insights to increase profitability and reduce risk. It acts as an expert agronomist in the farmer's pocket, integrating multiple data streams into a single, easy-to-use platform.

AI-Powered Recommendations: At its core, the app features a Profitability Forecaster and Personalized Planting Advisor. Using Google's Gemini models, it analyzes hyper-local environmental data, market trends, and a farmer's specific details (like farm size and soil type) to recommend the most profitable crops and provide detailed risk analysis. Live Data Dashboards: It presents real-time data for Market Trends (crop prices from local mandis), Environmental Conditions (weather, soil moisture, UV index), and a dynamic Dashboard Summary that gives a quick overview of the most critical information. Interactive Farm Mapping: Farmers can precisely map their farm boundaries using an interactive map, which helps in calculating farm area and provides geospatial context for more accurate AI recommendations. Community Forum: It features a dedicated community space where farmers can connect, share knowledge, and discuss best practices, powered by Firebase Authentication and Firestore. Multilingual Interface: The app is fully internationalized to support multiple Indian languages (English, Hindi, Marathi, Tamil, and Telugu) to ensure it is accessible to farmers across different regions.

How we built it

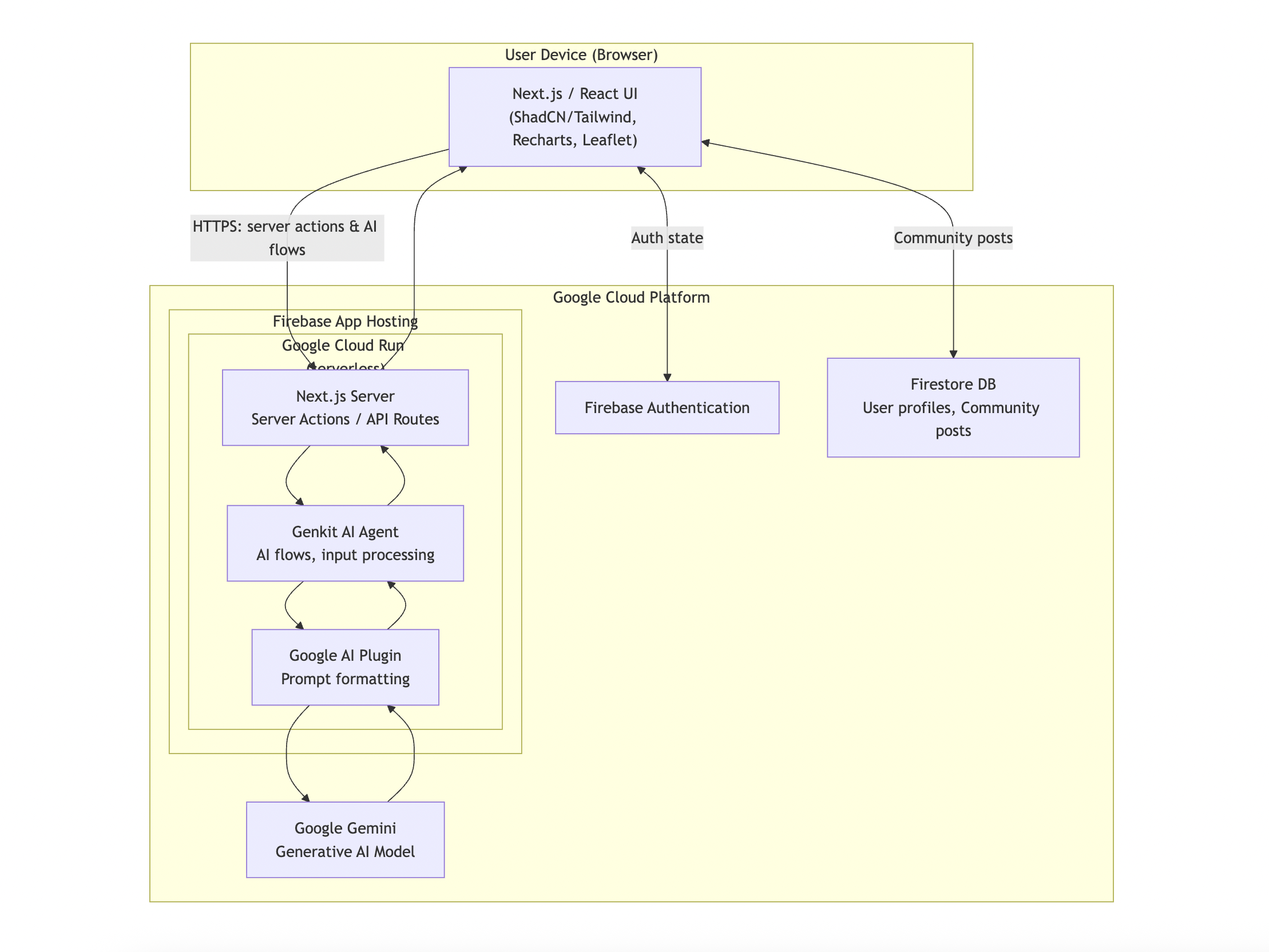
We built Farm Brahma on a modern, robust, and scalable technology stack, leveraging the power of Google's AI and cloud infrastructure.

AI Engine: The intelligence behind Farm Brahma is powered by Google's Gemini models (specifically Gemini 2.5 Flash). We used Genkit, an open-source AI framework, to create and manage server-side AI flows. These flows generate everything from the profitability forecasts and planting recommendations to the dynamic data summaries on the user's dashboard. Serverless Backend: The entire backend, including the Genkit AI flows, is deployed as a serverless container using Firebase App Hosting. This leverages Google Cloud Run under the hood, providing a secure, scalable, and cost-effective environment that automatically scales with user traffic, ensuring the AI agent is always available and responsive. Frontend: The user interface is built with Next.js 14 using the App Router, React, and TypeScript. This provides a fast, server-rendered application that is highly interactive. UI/UX: We used ShadCN UI for our component library and styled the application with Tailwind CSS to create a clean, modern, and responsive design. For data visualization, we used Recharts to create interactive charts and Leaflet.js for the mapping features. Database & Auth: We use Firebase Authentication for secure user sign-in via Google. Firestore is set up as the real-time database to power dynamic features like the community forum.

Challenges we ran into

One of the biggest challenges was ensuring the data provided by the AI was not just accurate but also hyper-local and culturally relevant for farmers across the diverse agricultural landscape of India. It required extensive prompt engineering to make the Gemini model "think" like an Indian agronomist—understanding local market names (mandis), regional crop varieties, and specific soil and weather patterns.

Another significant technical hurdle was managing the application's state, especially around the user's location. Initially, we faced issues with infinite re-render loops when fetching new AI-generated data after a location change. We solved this by architecting a centralized data-fetching mechanism within a React Context (LocationContext), which ensures that data is fetched efficiently and only when the location or language explicitly changes.

Accomplishments that we're proud of

We are incredibly proud of creating a tool that feels both technologically advanced and deeply practical. The seamless integration of powerful generative AI (Gemini) directly into the user interface to provide on-demand, personalized advice is a huge accomplishment. Instead of just showing raw data, we're providing synthesized, actionable intelligence.

Building a fully functional, multilingual platform that serves a real-world need is our biggest source of pride. The fact that a farmer in Maharashtra can get advice in Marathi while another in Tamil Nadu gets it in Tamil, all from the same backend, makes the app truly accessible. Finally, successfully architecting the app to run on a modern, serverless stack with Firebase App Hosting and Cloud Run gives us a powerful foundation for future growth.

What we learned

This project was a deep dive into the practical application of large language models for a specific, real-world problem. We learned that the power of generative AI isn't just in generating text, but in its ability to reason and synthesize information from multiple domains—geospatial, economic, and agricultural—to act as a specialized advisor.

We also learned the importance of robust state management in a modern React application. Our initial struggles and eventual solution reinforced the value of a clean, centralized architecture to prevent bugs and improve performance. Finally, this project underscored the importance of a scalable backend; using Firebase App Hosting and Cloud Run allowed us to focus on building features, knowing the infrastructure could handle the load.

What's next for Farm Barhma

The future for Farm Brahma is focused on deepening the integration of AI and expanding its capabilities to become an indispensable tool for every farmer. Our roadmap includes:

Full User Authentication and Profiles: Expand the current Google sign-in to a complete authentication system with rich user profiles, allowing farmers to save their farm details, track their history over multiple seasons, and receive even more personalized long-term advice. Image-Based Disease Diagnosis: Leverage multimodal models to allow farmers to upload a photo of a crop and get an instant AI-powered diagnosis of diseases or pest infestations, along with recommended treatments. Inputs Marketplace: Integrate with local retailers to create a marketplace for seeds and crop protection, providing procurement and marketing notifications. WhatsApp Bot Integration: Create a WhatsApp bot to make all of Farm Brahma's functionalities accessible through a simple, chat-based interface. Advanced Forecasting: Implement pest pressure and pesticide timing forecasts, including guidance for safe use, to proactively protect crops. Enhanced Satellite Imagery: Integrate the latest satellite images into the mapping feature to help farmers measure and view their farms with up-to-date visuals. Farmer Education: Simplify and deliver research materials and educational videos in local languages to help farmers improve their agricultural standards and produce healthier, more profitable yields.

Built With

  • css
  • firebase-app-hosting
  • firebase-authentication
  • firestore
  • genkit
  • google-cloud-run
  • google-gemini
  • html
  • javascript
  • leaflet.js
  • next.js
  • openstreetmap-api
  • react
  • react-hook-form
  • react-leaflet
  • recharts
  • shadcn-ui
  • tailwind-css
  • typescript
  • zod
Share this project:

Updates