-
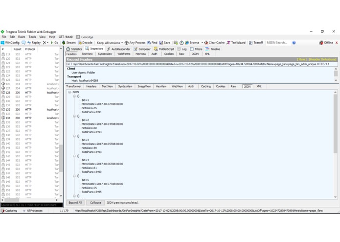
It returns total number of fans and net likes to the dashboard according to the Dashboard filters using the stored procedure “GetNbFans”.
-
It returns a total number of impressions of all posts to the dashboard according to the filters using the stored procedure “GetNbImpression”
-
It returns a total number of people views to the page to the dashboard according to the filters using the stored procedure “GetNbViews”.
-
it contains all Facebook page insights which we have retrieve it with GraphApi
-
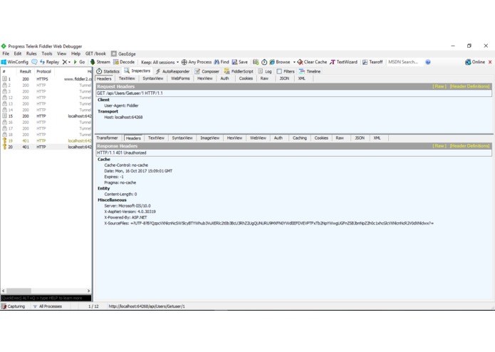
Unauthorized Error overview using Basic Authentication to ensure the security of the user's data
-
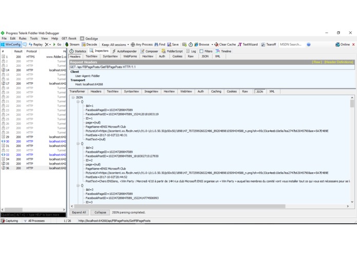
It contains all posts published on the user page with some details about them.
-
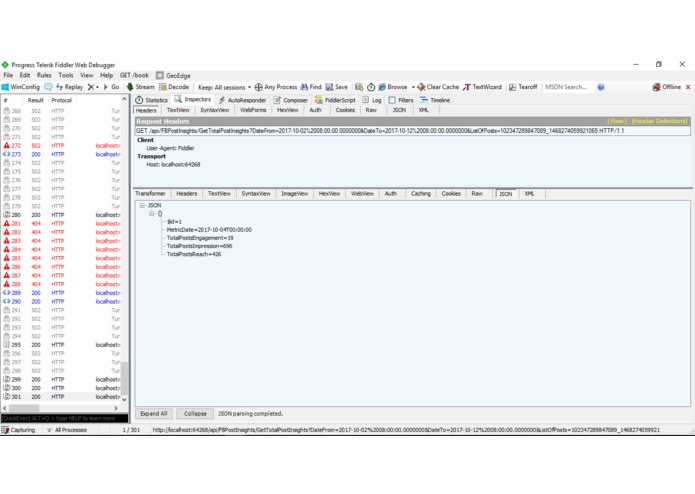
it contains all Facebook Post Insights retrieved with Graph Api.
-
to automate the extraction of data from Facebook we have installed windows service that runs daily in an automatic way from the opening pc
-
It returns a total number of all Post Insights to the dashboard according to the user filters using the stored procedure “GetPostInsights”.
Nowadays, we are all aware that social media has had a tremendous impact on our culture, in business, on the world-at-large. Social media websites such as Facebook, Twitter, LinkedIn and Pinterest are some of the most popular haunts on the Internet. They have revolutionized the way people communicate and socialize on the Web. However, Social media websites represent a huge opportunity for businesses to grab the attention of customers while simultaneously building a brand image. This end is met with many tactics including the creation of brand profiles on social networks such as Facebook fan pages and creative advertising via branded pod casts and applications. It is important to know how to manipulate social media when using them for our small business in order to best monitor the posts . Facebook, Twitter, LinkedIn, and Pinterest have made it easy by integrating analytics and social media insights into the platforms With paying attention to these insights can gives us information about the best to post and which demographics we are reaching the most. These insights are a simple way to improve your social media marketing. That’s how the concept of social page insights has appeared. It consists on extracting insight’s data from social network and collect them to display them on a consolidated way on a Dashboard to analyse and generate a marketing strategy.
How I built it
I built it using ASP.net framework mu Web API where i wrote classes, methods to extract insights from Facebook using GraphAPI and i saved them in sql database where i created a stored procedure to return data in cosolidated way. And to automize the extraction process i used windows service which extract all user pages insights with daily run.
What I learned
I learned many new languages, this is my first time when i have worked with APIs and i was so funny to see how we can do everything we want with them.
What's next for Facebook Page Insights
Social media is processing to have a huge influence on business, marketing and on how businesses engage with their target market in order to grow at an astounding rate, so our web application can certainly be improved. So, we will add an intelligent approach in the analysis of the marketing strategy by giving the most powerful posts and the pages that have more back and we will also add another part which concerns the sponsored publications and the advertisements generated by the pages of the company.
Built With
- asp.net
- c#
- facebook-graph
- fiddler
- graph-api
- knockout.js
- nlog
- sql-server
- web-api
- windows-service
Log in or sign up for Devpost to join the conversation.