CoursePilot: Context-Aware Academic Tutoring
CoursePilot reimagines the study experience by transforming standard AI interactions into a dedicated, context-aware university tutor. Developed using AI Studio with the assistance of Gemini 3 Pro, the application’s core mission is to bridge the gap between students and AI by providing a unified environment where the assistant is fully grounded in the specific materials, syllabus, and bibliography of their faculty courses.
Bridging the Gap: Functionality & UI Control
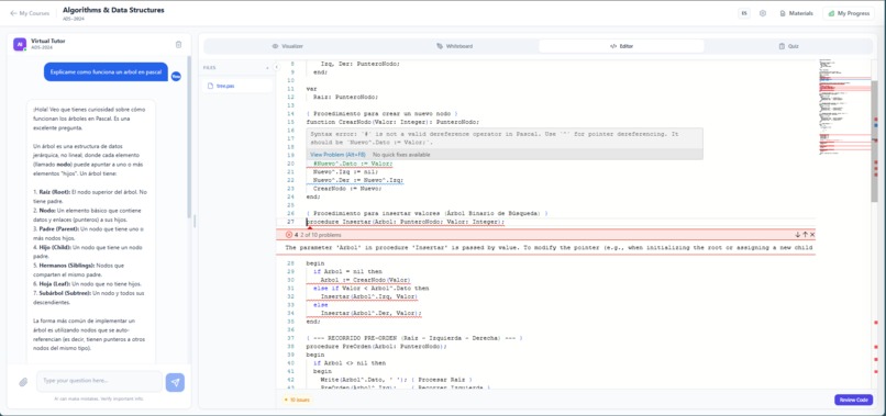
To solve the limitations of generic chatbots, CoursePilot leverages Gemini to orchestrate the entire study session via advanced Function Calling. Instead of static text exchanges, the AI actively manages the interface to support the student's workflow. It can autonomously trigger specialized tools for:
- Dynamic Visualization: Generating flowcharts or graphs to clarify complex concepts.
- Active Recall: Launching interactive quizzes for real-time self-assessment.
- Persistent Documentation: Writing detailed summaries on a virtual whiteboard for long-term reference.
Multimodal Mastery & Precision
By leveraging Gemini’s Multimodal capabilities, students can bridge the gap between physical and digital study materials, uploading photos of handwritten notes for instant feedback. Furthermore, the system utilizes Structured Outputs to power a high-precision Code Reviewer, providing line-by-line debugging advice.
The Solution: By grounding the model in specific course data and granting it control over the UI, CoursePilot creates a tailored, hallucination-resistant companion. It moves beyond conversation, helping students visualize, practice, and master their subjects through a truly integrated academic experience.
Built With
- aistudio
- angular.js
- gemini
Log in or sign up for Devpost to join the conversation.