Inspiration

One of our close friend is a small business owner who shared his struggle with invoice reconciliation and supply chain contracts. Large enterprise have dedicated analyst teams, but small/mid-sized businesses are left without a good option. We used agentic workflow together with automation tools like Paid.ai and Stripe to help small businesses to optimise their data and accounting workflow to the level of how big business operates, while reducing costs significantly.

What it does

We built Agentic ERP, a modular business dashboard that optimises specific operational workflows. Our prototype focuses on a supply chain optimisation module.

It takes existing "Owned" contracts and compares them against live "Market" offers to choose better deals, depending on what business needs. Unlike a "black box" AI, our system runs specific "recipes" (pipelines) that the user can toggle:

  1. Sorting with active filters and deterministic greedy knapsack to make initial sort of available resources to fill the supply demand. Filters can be also qualitative things, such as supplier's country priority or preferred transaction currency.

  2. "Flavours" are another set of greedy sorters that extract the top option for specific business priorities:

    • Best cost value
    • Fastest shipment
    • Lowest risk
  3. Human in the loop uses review interface (HITLReview.tsx) to allows users to approve agent actions before execution, compare different "flavours" and compose Stripe invoices immediately with supported modules.

  4. Once the choice is finalised, Google Gemini explainability node constructs a detailed report justifying financial decision based on the objective data and deterministic calculations.(e.g., "Supplier B selected to avoid port strikes in Region X").

The key to the value of our product is in our integrations:

  • Paid.ai, which tracks agent cost against value saved, which provides data for estimated future run costs to decrease uncertainty in pricing of agents
  • Stripe, alternative view on how such service can be utilised - B2B flexible automatic accounting management.

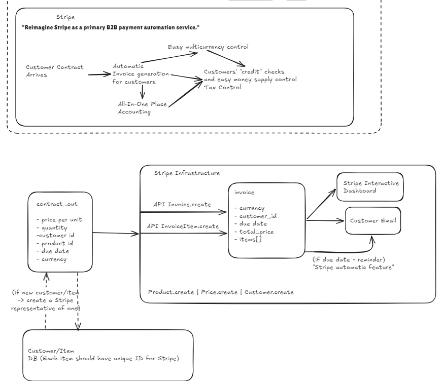
Stripe Integration

While Stripe is mostly used on the marketplace online sector level, we expand it to the big B2B-chain standardise payment; All invoices between suppliers, contractors, and customers are automatically generated and managed. This reduces the complexities of multicurrency transactions, potential loss of invoices, as well as very flexible track of taxes, recurrent payments, and debt. By implementing Stripe in such an extensive way - we show how we can democratise financing on the business level and help on the day to day life of the every accounting worker in the world.

How we built it

Our project structure is as follows:

  • Backend: Python with LangGraph to orchestrate the agent workflows. We implemented a custom graph in ERP_recipy.py that handles data fetching, risk assessment, and heuristic optimisation. To do precise calculations we do preprocessing before Agentic decision - linear programming.

  • AI and Search: We used Google Gemini (via langchain_google_genai) for explainability and DuckDuckGo for real-time market context (fetching news about disruptions).

  • Billing/Usage: We integrated the Paid.ai SDK directly into our LangGraph nodes. Every time the optimisation runs or an invoice is generated, a signal is emitted to Paid.ai, allowing us to model complex usage-based pricing. This also provides transparency with customers which we provide with estimated cost of running agent based on past reports of this type of workflow module

  • Frontend: Built with React, Vite, and Tailwind CSS (assisted by Lovable for rapid UI prototyping). The dashboard includes a "Recipe Builder" to configure the agent's priorities.

  • Database: PostgreSQL for storing contract and product data, with specialised generators for seeding realistic test data.

Challenges we ran into

  • Integrating Billing into Logic: figuring out where to place the billing signal was tricky. We had to decide if we bill for the attempt to optimise or only for a successful optimisation.

    • We solved this by placing the Paid.ai signal in the final nodes of our LangGraph workflow.
  • Agent Determinism: LLMs can be unpredictable and cannot be trusted to make financial decisions that company relies on. We had to mix deterministic "Greedy Knapsack" algorithms for the math parts with LLM reasoning for the "Explainability" and "Risk" parts to ensure the financial numbers were always accurate, even if the qualitative advice was generated.

Accomplishments that we're proud of

  • Paid.ai Integration: We successfully instrumented a LangGraph workflow where the billing logic is completely decoupled from the core business logic but tracks value perfectly.

  • Modular Recipe Architecture: The backend structure (recipe_engine) allows us to plug in new optimisation strategies (like "Sustainability" or "Vendor Diversity") without rewriting the core engine.

- Automated Stripe invoices and accounting: Agents can simplify routine error-prone task of making invoice by using our Stripe integration for automated invoices and payments to new contractors. All products, contracts, and suppliers are linked to Stripe account and then all taxes, multicurrency payments, and debt is managed in one place.

What's next for Agentic ERP for Business Optimisation

  • More Recipes: We want to expand beyond Supply Chain to "SaaS Churn Prevention" (analysing employee usage logs vs. invoices), "Invoice Reconciliation" etc. The dashboard is modular and supports many use cases.

  • Direct ERP Integration: Moving from CSV/seed data to live connections with Xero and SAP.

Fine-grained Paid.ai Models: Implementing tiered pricing where "High Risk" deep-scan analysis costs more than simple "Cheapest Price" sorting.

Built With

Share this project:

Updates