Inspiration

Our team was frustrated by our lack of understanding regarding our health benefits. Despite paying for coverage, we were unsure how to leverage it for improved wellness. This inspired us to create a solution that would empower students with the knowledge needed to optimize their health coverage and enhance their well-being.

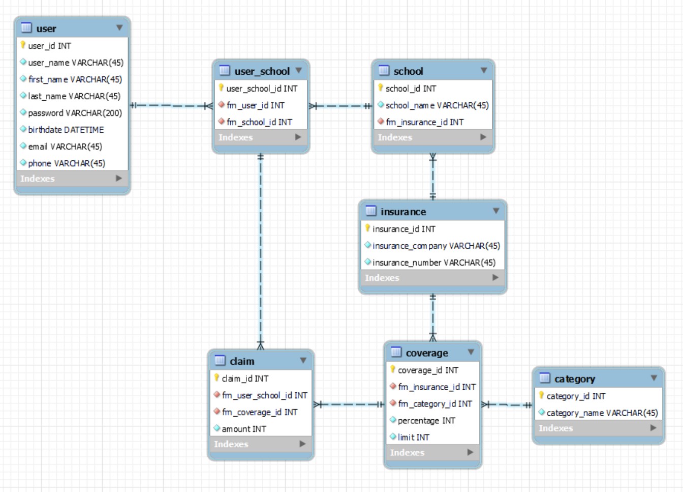
What it does

Our application serves as a comprehensive tool to empower students with a deep understanding of their health insurance benefits. Here's a breakdown of its key features:

  • Comprehensive Coverage Overview: Our app provides students with a clear overview of their health insurance coverage, including information on covered services, copayments, deductibles, and more.

  • Maximum Limits Tracking: Students can easily track their maximum coverage limits for various services, ensuring they stay within their plan's parameters.

  • Usage Monitoring: Our app enables students to monitor how much of their coverage limits they have utilized, giving them insight into their healthcare spending and helping them make informed decisions.

  • Remaining Balance Tracking: Students can view their remaining balance on coverage limits in real-time, allowing them to plan their healthcare expenses accordingly and avoid unexpected out-of-pocket costs.

  • Coverage Reset Reminders: To help students stay proactive about their healthcare needs, our app sends reminders when their coverage is about to reset, ensuring they take full advantage of their benefits before they expire.

Through these features, our application empowers students to take control of their healthcare finances, make informed decisions, and prioritize their well-being with confidence.

How we built it

  • Frontend: HTML5, CSS3, EJS, jQuery6
  • Backend: Node.js, Express.js
  • Database: MongoDB, MYSQL
  • External libraries & APIs: Google Fonts,

Challenges we ran into

Our journey to develop this application was not without its share of obstacles and challenges. Here are some of the key hurdles we encountered along the way:

  • Adapting to a Smaller Team: Initially, our group faced a significant reduction in size. Despite this setback, we communicated effectively and strategically delegated tasks, allowing us to maintain momentum.

  • Simplifying Health Insurance Information: We tackled the challenge of complex health insurance details by conducting thorough research and collaborating with experts. Our goal was to create clear, user-friendly content that empowers informed decisions.

  • Time Constraints: Like many ambitious projects, we faced time constraints that necessitated efficient time management and prioritization of tasks. We focused on the big picture and prioritized features, honing in on our Minimum Viable Products (MVPs) for a successful delivery.

Accomplishments that we're proud of

Despite the challenges mentioned above, our team remained resilient, adaptable, and committed to our shared vision. Through perseverance, collaboration, and creative problem-solving, we were able to overcome obstacles and ultimately achieve our goal of creating a valuable and impactful solution for student wellness.

What we learned

Throughout the development of EduHealth, our team gained invaluable insights into the complexities of health insurance and the importance of user-centric design. We learned that simplifying intricate information into an accessible format is crucial for user empowerment. Additionally, we discovered the significance of adaptability and effective communication within our team, which were key to navigating the challenges we faced.

What's next for EduHealth

Moving forward, EduHealth aims to expand its reach and impact. We plan to incorporate more personalized features, such as tailored health tips and wellness tracking, to further enhance the user experience. Our vision is to establish partnerships with educational institutions to integrate EduHealth into student health services, making wellness support more accessible to students everywhere.

Share this project:

Updates