Inspiration

Inspired by a to-do list, this version is designed for the wider Web3 ecosystem, allowing everyone to participate in tasks and earn rewards together.

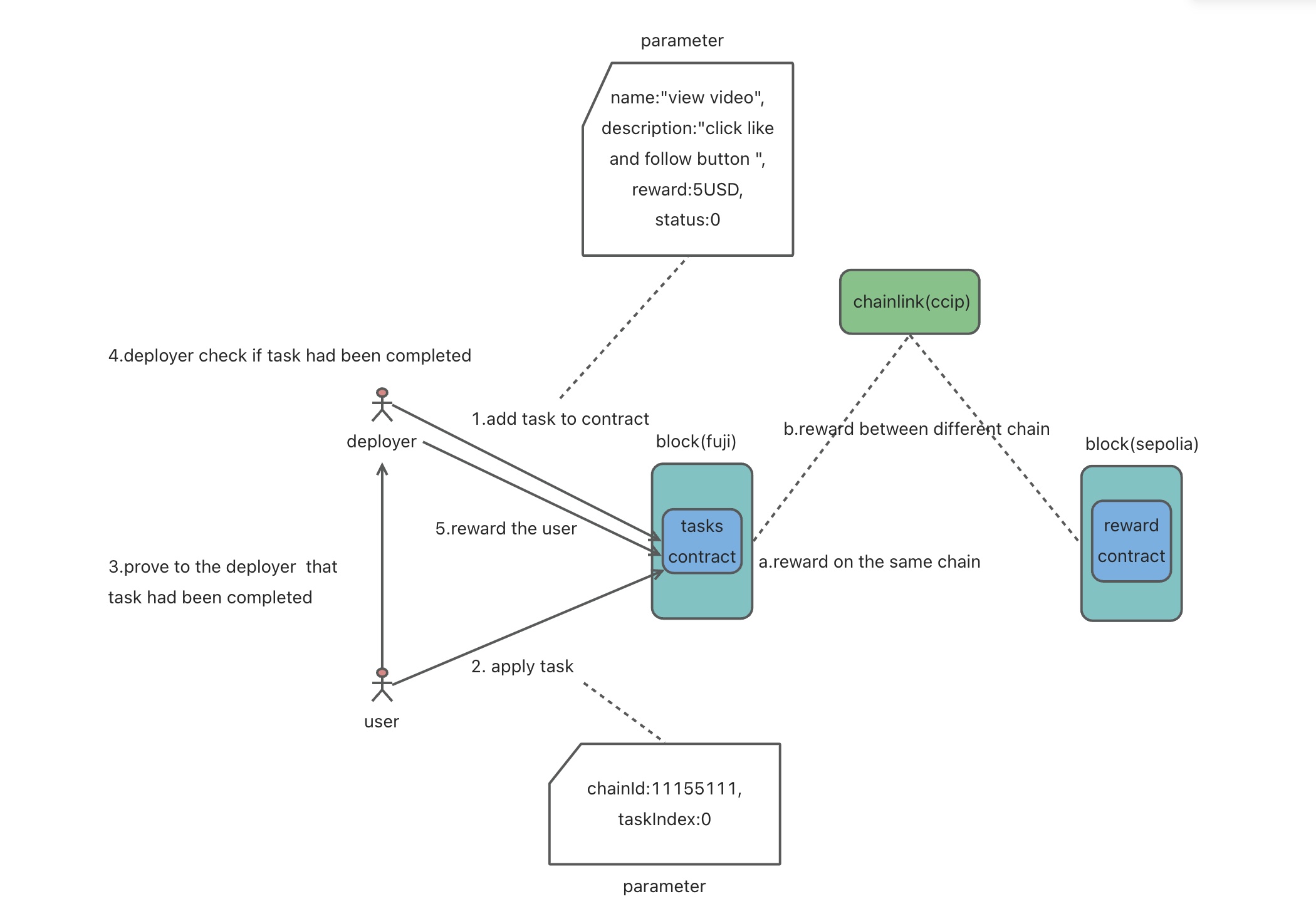
What it does

The deployer can publish tasks, and anyone can pick a task to complete and earn rewards.Rewards can be distributed to any supported blockchain.

How we built it

  1. deploy RewardReceiver contract as the CCIPReceiver, the constructor parameters should include router address and price feed address
  2. deploy Tasks contract as the to-do list and CCIP client, the constructor parameters should include router address, Link Token address and price feed address
  3. In the Tasks contract,the addDestinationContractAndSelector() function should be called first to enable the Tasks contract to send messages to the RewardReceiver contract.
  4. Note that when executing addTask(), the status field in task struct parameter should be set to zero

Challenges we ran into

  1. Prepare two accounts at least and will frequently switch them.
  2. Be sure the balance of contracts and Link are sufficient.

Accomplishments that we're proud of

A prototype that inspire everyone to participate in the Web3 ecosystem.

What we learned

Implemented cross-chain information transfer and off-chain data retrieval capabilities.

What's next for do-for-reward

Further enhanced functionality.

Built With

Share this project:

Updates