Inspiration

DJs, raves, etc. We want to be DJs but creating our own backgrounds is tedious.

What it does

DJ Background Generator creates music videos with time-synced lyrics and AI-generated backgrounds. It takes a song file and word-timed lyrics in LRC format as input, then produces a complete video using Blender where each lyric appears with a unique AI-generated surreal background synchronized to the music.

How we built it

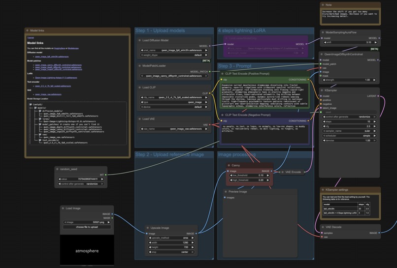
There's two components to this project: the Blender-based video generation and rendering and the custom ComfyUI/ControlNet based background image render.

The GitHub repo has a pipeline that

  1. Parses LRC subtitle files to extract time-synced lyrics
  2. Generates a Blender project with text objects for each lyric
  3. Renders individual frames for each lyric line
  4. Submits rendered frames to a custom pipeline in ComfyUI for AI background generation
  5. Returns the frames and renders them into a music-synced background video with lyrics

Challenges we ran into

  • Achieving precise time synchronization between lyrics, audio, and visual transitions
  • ComfyUI is confusing, slow, and pretty expensive
  • AI's don't do a good job interacting with Blender

Accomplishments that we're proud of

Lots of scripts doing almost fully automated interaction with Blender!

Custom ControlNet + image pipeline, as a service!

What we learned

We gained experience integrating Blender's Python API for programmatic 3D rendering, working with ControlNet and image models, and figuring out how to subtitle and time-sync lyrics really fast.

Built With

Share this project:

Updates