Notifications
Notifications are about YOU and your projects. You'll get notifications when...
- someone likes your project (including yourself... I'm not judging.)
- someone comments on your project
- someone follows you!
I'll be adding more as time goes by. Next one will be for a select few that gets one of their projects picked by our staff!

Why this is exciting
Yes, seeing who liked your last project, or if someone answered your last comment is cool, but that's not what I find the most exciting about this.
I think these notifications will shine during hackathons.
It will be a great way for hackers to follow what's going on during a hackathon, and provide an additional motivation to hang out on Devpost.
How it works
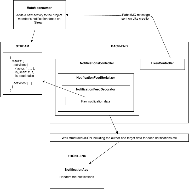
The notification feed itself is built on top of Stream (getstream.io), same as our homepage feed. Stream actually supports notification feeds out of the box, which helps a lot.
The rest of the work is getting the data we store on get stream in a nice format that can be used by the Marionette app to display the notifications.
Enjoy the worst schema you've ever seen explaining how the whole thing is setup, roughly:

What's next?
This is a work in progress, I'll post updates as I go.












Log in or sign up for Devpost to join the conversation.