Inspiration

We kept watching smart people waste days gathering information that already existed online. Consultants, analysts, founders — all doing the same manual research loop. We wanted to automate the gathering so humans could focus on the thinking.

What it does

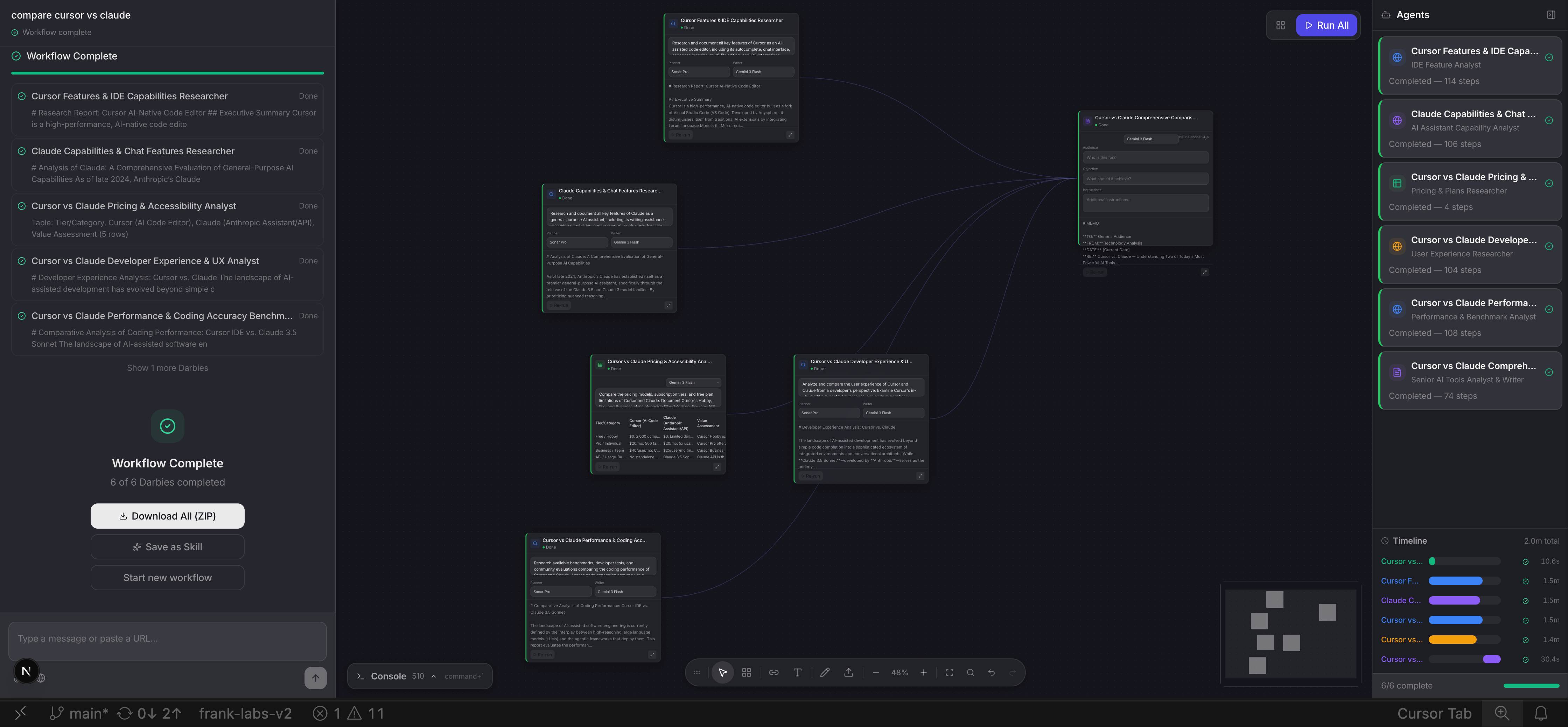
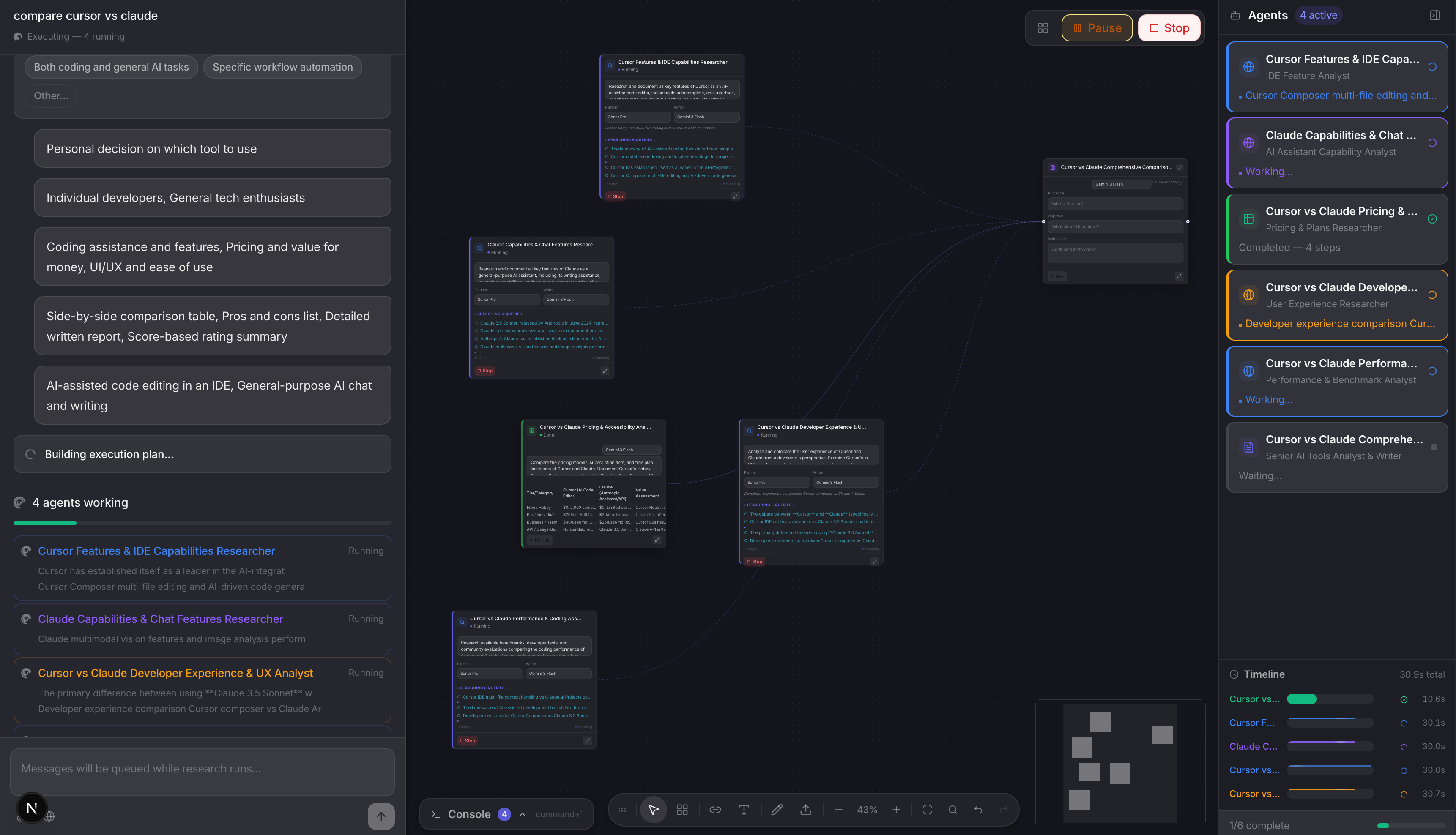
Darby is a visual canvas where multiple specialised AI agents run in parallel to complete research tasks. You describe a goal, Darby asks clarifying questions, builds an execution plan, and deploys agents simultaneously — each using the best model for its job. Every step is visible in real time. Output is a structured deliverable.

How we built it

Next.js, Supabase, Vercel AI SDK, ReactFlow for the canvas, Browserbase for live browser control, and 20+ model providers via direct API integration. The orchestrator is a custom DAG engine that handles parallel execution, agent messaging, and checkpoint resumption.

Challenges we ran into

Getting true parallel execution stable without agents stepping on each other. Browserbase sessions timing out mid-run. Streaming SSE across multiple simultaneous agents without dropped events. Making the canvas feel responsive with 6 nodes updating at once.

Accomplishments that we're proud of

A single research run logging 477 real actions across 6 parallel agents. Live browser navigation that actually works. The clarifying questions flow that prevents wasted compute. Building the entire thing in 72 hours.

What we learned

Clarifying questions before execution save more compute than any optimisation after. Visibility builds trust — users engage completely differently when they can see every step. Parallel execution is hard to get right but worth every hour.

What's next for Darby

Persistent memory across canvases. Scheduled recurring research runs. API access so developers can embed Darby agents inside their own products. Template marketplace where users share and remix workflows.

Built With

  • anthropic-claude
  • browserbase
  • cohere
  • deepseek
  • google-gemini
  • groq
  • mistral
  • next.js
  • openai-gpt
  • perplexity-sonar
  • react
  • reactflow
  • sse
  • supabase
  • tailwind-css
  • typescript
  • vercel
  • vercel-ai-sdk
  • xai-grok
  • zustand
Share this project:

Updates