Inspiration

In today's world, finance is fragmented. A customer's traditional bank accounts exist in one universe, while their digital assets and crypto investments exist in another. This creates a blind spot. Our inspiration was to solve this problem for a real-world institution like the Bank of Anthos. We wanted to give them a strategic, AI-powered upgrade that could bridge the gap to Web3, providing their customers with a holistic and intelligent view of their assets.

What it does

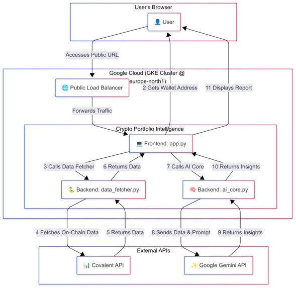
Crypto Portfolio Intelligence is a new, containerized microservice that supercharges the Bank of Anthos with a powerful AI agent. It allows a user to enter any public Ethereum wallet address and receive a secure, read-only analysis of their crypto assets. The agent's core function is to translate complex, on-chain data into simple, strategic insights. It identifies key risks like asset concentration, flags worthless or speculative tokens, and provides a clean, consolidated view of the user's entire digital asset portfolio, all presented with the confident and authoritative persona of a "Strategic Advisor."

How we built it

We followed a professional, cloud-native development workflow from start to finish.

  1. The Core Engine: We built the backend in Python, creating separate modules for data fetching (data_fetcher.py) from the Covalent API and AI analysis (ai_core.py) using the Google Gemini API.
  2. The Frontend: We used Streamlit to rapidly build a clean and interactive user interface (app.py).
  3. Containerization: We packaged the entire application into a standardized container using a Dockerfile.
  4. Deployment: We pushed our container to Google's Artifact Registry and then deployed it to a Google Kubernetes Engine (GKE) cluster in the europe-north1 region. We configured a GKE Deployment to manage the app and a Service of type LoadBalancer to expose it securely to the public internet. ## Challenges we ran into Our biggest challenge was a real-world cloud deployment issue: hitting the default resource quotas in our Google Cloud project. When first creating our GKE cluster, the request failed due to insufficient SSD quota. We solved this by architecting a more efficient solution—explicitly requesting a smaller e2-medium machine type and a 50GB disk. This taught us a valuable lesson in efficient cloud resource management and the importance of specifying infrastructure requirements precisely. ## Accomplishments that we're proud of We are incredibly proud of three key accomplishments:
  5. Building a "Trustworthy AI": Our greatest achievement was designing an agent that prevents AI "hallucination." By strictly grounding the Gemini model in factual on-chain data, we created an AI that is verifiable and reliable enough for a real financial institution.
  6. A Professional End-to-End Deployment: We didn't just write a script; we successfully built, containerized, and deployed a live, public application on GKE. This demonstrates a complete understanding of the cloud-native development lifecycle.
  7. The "Strategic Advisor" Persona: We created an AI that is not just a tool, but a memorable character. The bold, confident, and data-driven persona makes our application unique and our demo incredibly impactful. ## What we learned The single biggest lesson we learned is that when it comes to finance, trust is everything. It's not enough for an AI to be smart; it must be verifiable. The risk of an AI inventing facts is unacceptable when dealing with people's money. This project solidified our belief that the future of AI in any mission-critical system depends on this principle of grounding AI in verifiable, factual data. ## What's next for Crypto Portfolio Intelligence This project is a strategic blueprint for the future of banking. The immediate next step is to move beyond the public beta and build a secure authentication flow. This would allow users to link their verified wallet directly to their Bank of Anthos profile, creating a truly unified and holistic view of their entire financial world. This would unlock even deeper personalized insights, helping the bank to better understand, retain, and guide its customers in the new era of digital finance.

Built With

  • covalent
  • docker
  • google-cloud-platform-(gcp)
  • google-gemini-api
  • google-kubernetes-engine-(gke)
  • python
  • streamlit
Share this project:

Updates