-
-
Product Logo
-
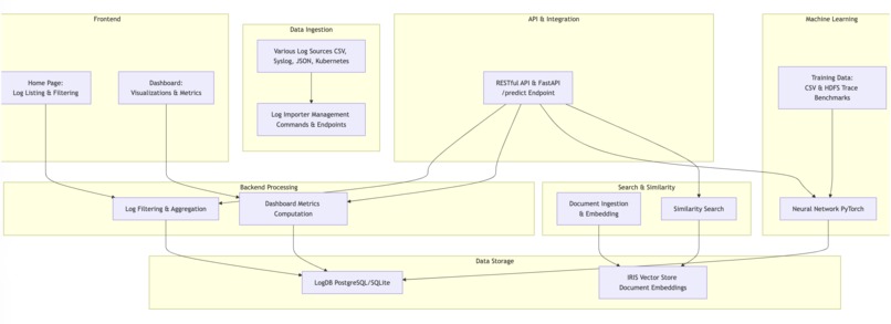
Overall System Architecture Design
-
Front Landing Page of Django App
-
Auto-Generated Report from LangGraph of Agents
-
DockerHub Upload
-
NVIDIA Brev Dev Live Instance hosting Neural-Net Service API
-
NVIDIA Brev Dev Success Logs for API Endpoint
-
Coveralls.io Test Coverage Report for Unit Tests
-
Django Tasks - GitHub Actions
-
Sphinx AutoDoc Generation - GitHub Actions
-
Unit + CI/CD Testing - GitHub Actions
LogFlowAI: Transforming DevOps with Automation, Real-Time Analytics & AI
In the spirit of innovation and agility, LogFlowAI was seeded in our mind in a meta sense during our internship and work experiences at AWS & TikTok respectively—a project that melds deep technical expertise with a sharp business acumen to revolutionize how organizations handle system logs and preempt failures. Below, we share our journey through inspiration, development, challenges, accomplishments, learnings, and our ambitious plans ahead. Our mission was clear: revolutionize the way organizations handle system logs by transforming raw data into actionable business insights.
Inspiration
During our time in the industry, we saw how reactive troubleshooting could cost valuable time and resources. Inspired by the potential of predictive analytics and real-time monitoring, we asked: What if we could forecast system failures and diagnose issues before they escalate?
This vision led us to create a platform that marries deep technical prowess with strategic business insights—empowering teams to move from crisis management to proactive decision-making.
What It Does
LogFlowAI is an end-to-end solution designed to modernize log analysis and system monitoring by combining automation with state-of-the-art AI. Key capabilities include:
Real-Time Log Ingestion & Processing:
Seamlessly ingests log data from diverse sources—ranging from CSV files and syslog streams to JSON endpoints and Kubernetes logs—with support for both batch processing and sub-second real-time streaming.Advanced Filtering & Analytics:
Empowers teams to sift through millions of log entries using sophisticated search capabilities, including full-text search, regex patterns, and custom filters. This enables pinpointing issues quickly and accurately.Predictive Insights & Neural Network Predictions:
Leverages customized advanced machine learning models (built manually with deep learning frameworks) trained on historical data and large-scale HDFS trace benchmarks to predict system anomalies and potential failures.Interactive Dashboard Visualizations:
Converts complex log data into clear, actionable insights through dynamic dashboards. Visualizations include real-time metrics, heat maps, and time-series graphs that help teams monitor service health and error rates at a glance.Extensible API & Seamless Integration:
Offers robust RESTful endpoints to integrate with existing infrastructure, enabling automated analyses and streamlined reporting across various business systems.
This combination of capabilities not only enhances operational efficiency but also translates technical insights into strategic business intelligence for sales, operations, and executive teams.
How We Built It
Our approach was to design a modular, scalable architecture that unifies diverse technologies into one cohesive platform:
Modular Architecture & Data Orchestration:
We integrated robust data ingestion pipelines with a suite of management commands and endpoints, ensuring that log data—regardless of its origin—is processed efficiently and accurately.Hybrid Data Processing:
By supporting both batch and real-time streaming, LogFlowAI offers sub-second latency in log analysis while handling vast volumes of data, ensuring that teams always have the most current insights.AI-Powered Predictive Analytics:
A neural network model, trained on extensive datasets including HDFS trace benchmarks, drives our predictive capabilities. This model empowers the system to forecast potential issues before they occur, enabling proactive maintenance.Complex Computational Graph:
Our Langchain computational graph features an orchestrator LLM that directs the overall workflow by delegating tasks to specialized modules. Three sub-LLMs, gaining information from our backend neural network, handle specific analyses, ensuring comprehensive coverage of our log data. Their outputs are then merged and refined by an orchestrator-combine LLM, delivering cohesive, actionable insights.Integrated Visual & API Layers:
Our interactive dashboards and comprehensive API provide intuitive access to key metrics and allow seamless integration with other business tools, ensuring that insights are both accessible and actionable across the organization.Quality & Scalability Focus:
We built our solution with continuous integration and deployment in mind, ensuring that as the system scales, it remains reliable, secure, and easy to maintain.
Challenges We Ran Into
Building a platform as comprehensive as LogFlowAI presented several challenges:
Data Scale & Integrity:
Processing massive log datasets while ensuring data quality and consistency demanded innovative parsing and validation techniques.Seamless Integration:
Orchestrating various components—ranging from real-time ingestion and filtering to predictive analytics and visualization—required meticulous synchronization and robust architecture design.Balancing Technical Innovation with Business Value:
Translating complex technical insights into actionable, easy-to-understand business intelligence required iterative design and close collaboration with potential users to ensure relevance and usability.
Accomplishments We’re Proud Of
Transformative Predictive Analytics:
Successfully integrating AI to forecast system issues, thereby shifting the paradigm from reactive troubleshooting to proactive system management.Real-Time Operational Insights:
Delivering dynamic dashboards and advanced filtering capabilities that empower teams to monitor and act on system performance instantly.Business-Driven Innovation:
Bridging the gap between technical data and strategic decision-making, enabling non-technical stakeholders to make informed, forward-looking decisions.Robust, Scalable Architecture:
Building a solution that is not only technologically advanced but also engineered for reliability and scalability across diverse enterprise environments.
What We Learned
Our journey with LogFlowAI has underscored several key lessons:
Integration is Essential:
The seamless fusion of various data sources and analytic tools is critical for delivering accurate and actionable insights.Automation Fuels Efficiency:
Implementing automated data pipelines, testing, and deployment processes is indispensable for maintaining high-quality software and operational resilience.User-Centric Design is Paramount:
Bridging the divide between complex technical processes and business strategy requires a clear focus on usability and actionable reporting.Innovative Thinking Drives Business Impact:
Leveraging advanced AI and real-time analytics not only solves technical problems but also creates tangible business value by anticipating challenges and guiding strategic decisions.
What’s Next for LogFlowAI
Our journey is far from over. We envision a future where LogFlowAI continues to push the boundaries of what’s possible:
Enhanced Predictive Analytics:
Further refining our machine learning models to improve the accuracy of system failure predictions and anomaly detection.Dynamic Real-Time Monitoring:
Developing even more interactive and customizable dashboards to provide deeper insights into system performance and business impact.Expanded Data Integration:
Broadening our support for additional log sources and data streams to offer a more comprehensive view of operational health.Scalability & Enterprise Readiness:
Optimizing performance and security to ensure our platform can scale effortlessly for larger organizations with complex infrastructures.Deepened AI Insights for Business Strategy:
Enhancing our generative AI capabilities to deliver even more nuanced, business-focused insights that drive strategic planning and growth.
Closing Thoughts
LogFlowAI is more than a log analysis tool—it’s a vision for a future where data drives every decision and every log tells a story. By combining real-time analytics, advanced AI, and user-centric design, we are transforming the way organizations approach DevOps and business strategy. As we continue to innovate and expand, our commitment remains to empower teams with the foresight and agility needed to thrive in an ever-evolving digital landscape.
Let's build a future where proactive insights replace reactive firefighting, and where every byte of data fuels smarter, strategic decisions.
Log in or sign up for Devpost to join the conversation.