Inspiration
We were inspired by programs that built community within the classroom, but also provided a way for kids to share their opinions out loud, without hesitation. We were definitely convinced of this problem, due to the overwhelming number of kids who would tell us that they weren’t able to pay attention in class due to loud classmates or even antics that happened behind the teacher’s back. I can definitely say that I have missed out on tons of information that could have helped me during a test or just in general, and we believe that no kid should have to miss out just because of students.
What it does
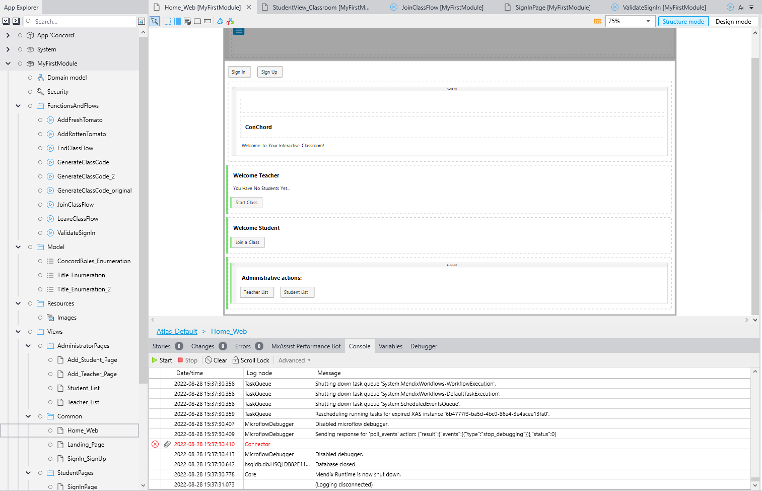
Simply put, we coded a website that allows any teacher to create an online classroom that their students can join. They have the ability to report other students for bad or distracting behavior. This gives an instant notification to both the teacher and the student behaving badly. The teacher can, from then on, pay attention to the right students so that everyone can get back to their work sooner. The student behaving badly is also aware of their disruptive behavior and may immediately fix their own behavior before the teacher has to intervene. This is an ingenious idea that has never been created before and we believe that every school and classroom should use it.
How we built it
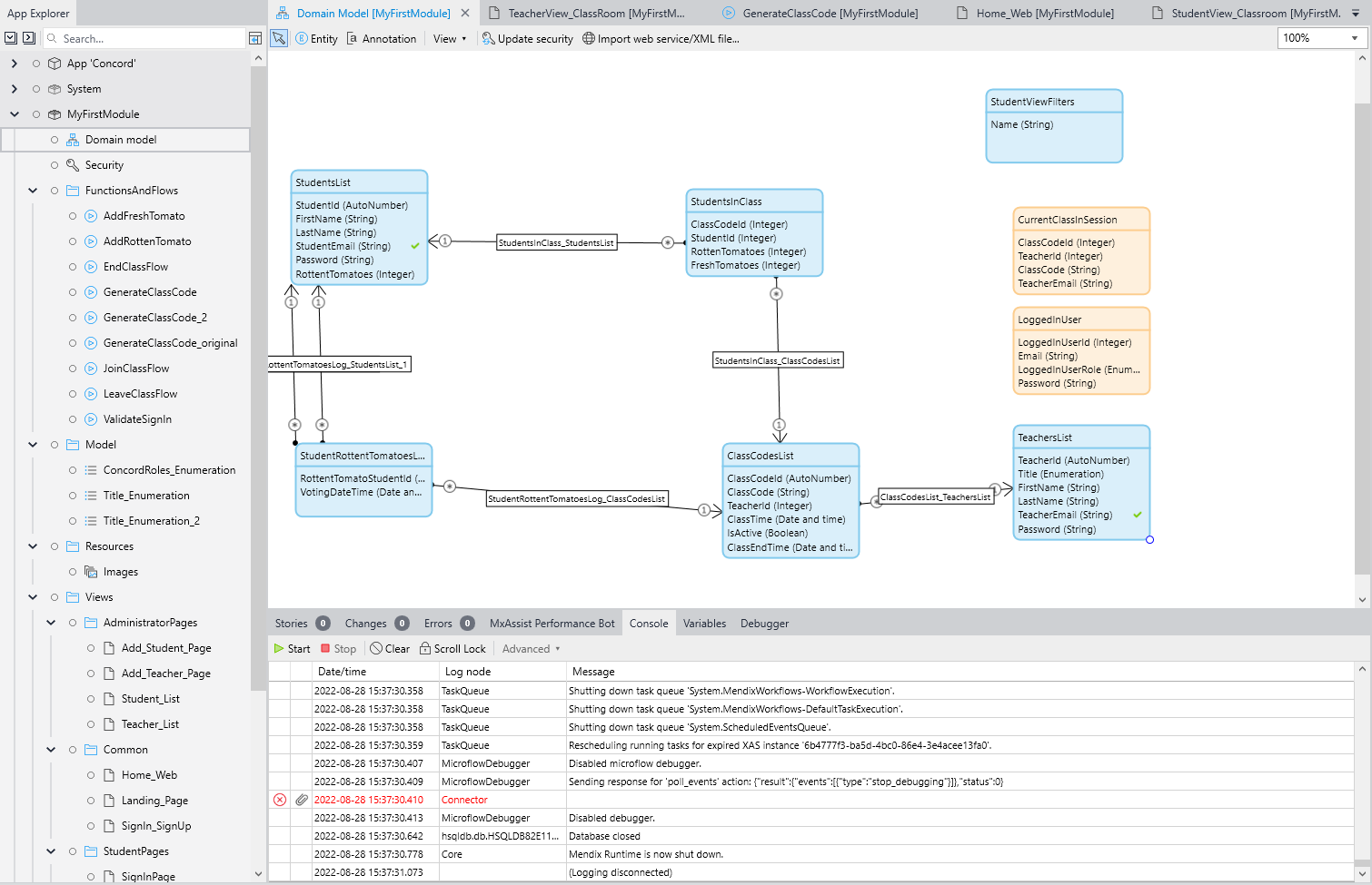
We built this website using HTML, CSS, and JavaScript for the front-end UI and Java and HyperSequel (HSQLDB) for the back-end and storing data, such as time, people, and information.
Challenges we ran into
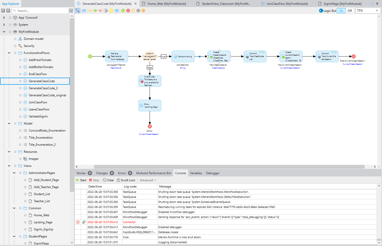
We definitely ran into multiple issues due to only having 2 people working for 2 to 3 days to execute such a large project. There were issues with trying to store sign up data so that the user could login with their same username and password. We also had trouble making sure that when a bad student was reported, both the teacher AND the student were notified. Other smaller issues included, setting up entities and attributes in the proper format and making sure that when the random code was generated, that anyone who used that code would join the right class. However, we managed to pull through and create something functional.
Accomplishments that we're proud of
We are definitely proud of the work we completed in the time that we had and being able to work together so well and efficiently together to come out with a product. I think that our execution and the UI of the project was clean as well. We were able to include ALL functionality so that both the teacher and the class could create a working atmosphere with ease.
What we learned
We learned that in order to deliver something in a very short period of time, we had to make sacrifices on some of our plans, increase our communication, and work extremely hard in order to produce something that worked. There were many problems and we learned that by taking the time to research more and re-read the code, we could solve them much faster.
What's next for ConChord
Because of the level at which this could help out classrooms, we are going to add a classroom chat to engage with peers, provide statistics such as what percentage of the class misbehaved that day, a feature that makes sure everyone is anonymous to the teacher except the bad behaving students (this allows students to be more relaxed when reporting), a prize system depending on how many times kids fix their behavior, and so much more!
Built With
- css
- html
- hypersql
- java
- javascript
- mendix


Log in or sign up for Devpost to join the conversation.