Inspiration
Cloud costs are often unpredictable and high. We wanted to build a smart system that helps companies automatically save money without manual effort.
What it does
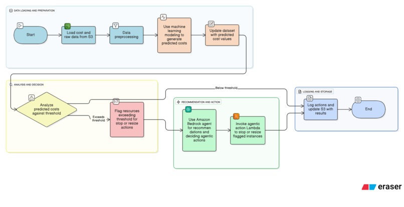
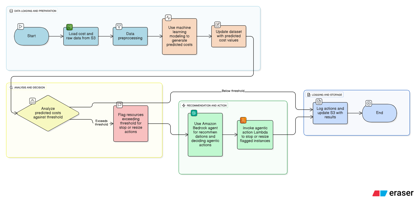
It predicts which cloud resources will be expensive soon, then automatically stops or scales them down to reduce costs, while keeping a clear log of actions.
How we built it
We combined machine learning models for cost prediction, AWS S3 for data storage, AWS Lambda for automation, and AWS Bedrock for intelligent agent recommendations.
Challenges we ran into
Integrating multiple AWS services smoothly and handling complex decision logic without false positives was challenging.
Accomplishments that we're proud of
Automating end-to-end FinOps cost saving with minimal manual monitoring and clear audit logs.
What we learned
The power of combining AI predictions with agentic orchestration to solve real-world cost problems effectively.
What's next for Cloud Commander AI
Enhance predictive accuracy, expand agentic actions for broader cloud services, and add a conversational AI interface for easy user interaction.
Built With
- amazon-web-services
- aws-bedrock
- bedrock
- lambda
- python
- streamlit
Log in or sign up for Devpost to join the conversation.