Project Summary: Medical Bill Audit System "Clara Medical" consists of two main applications designed to help users analyze and negotiate medical bills using AI technology.
It makes it easy for patients (and by extension insurance companies) to understand their medical bills and automatically (using an agent) dispute potential discrepancies and mischarges from a crowd-sourced typical cost associated with the procedures done.
Imagine paying $800 at the dentist because they ‘don’t know what insurance will cover’—then after your insurance pays, the office drags its feet on refunding the difference. Clara Medical flags what was overpaid and negotiates directly, so you don’t have to fight for it.
🏗️ Architecture Overview
Frontend UI (apps/ui/) - Next.js web application Voice Agent Backend (apps/voice-agent/) - Express.js API server
📱 Frontend Application (UI) Technology Stack: Next.js 15 with React 19 TypeScript for type safety Tailwind CSS for styling Radix UI components for accessible UI elements Lucide React for icons
Sponsors technologies: Phenoml OpenAI VAPI
Key Features: Medical Bill Upload & Analysis: Users can upload medical bills for AI-powered analysis Bill History Management: Track all analyzed bills with filtering and search capabilities Negotiation Tools: Have an agent write and send emails on your behalf and even call (using VAPI) the medical provider’s billing team.
Results Dashboard: View analysis results, cost breakdowns, and savings calculations Modern UI: Clean, professional interface with responsive design
Methodology:
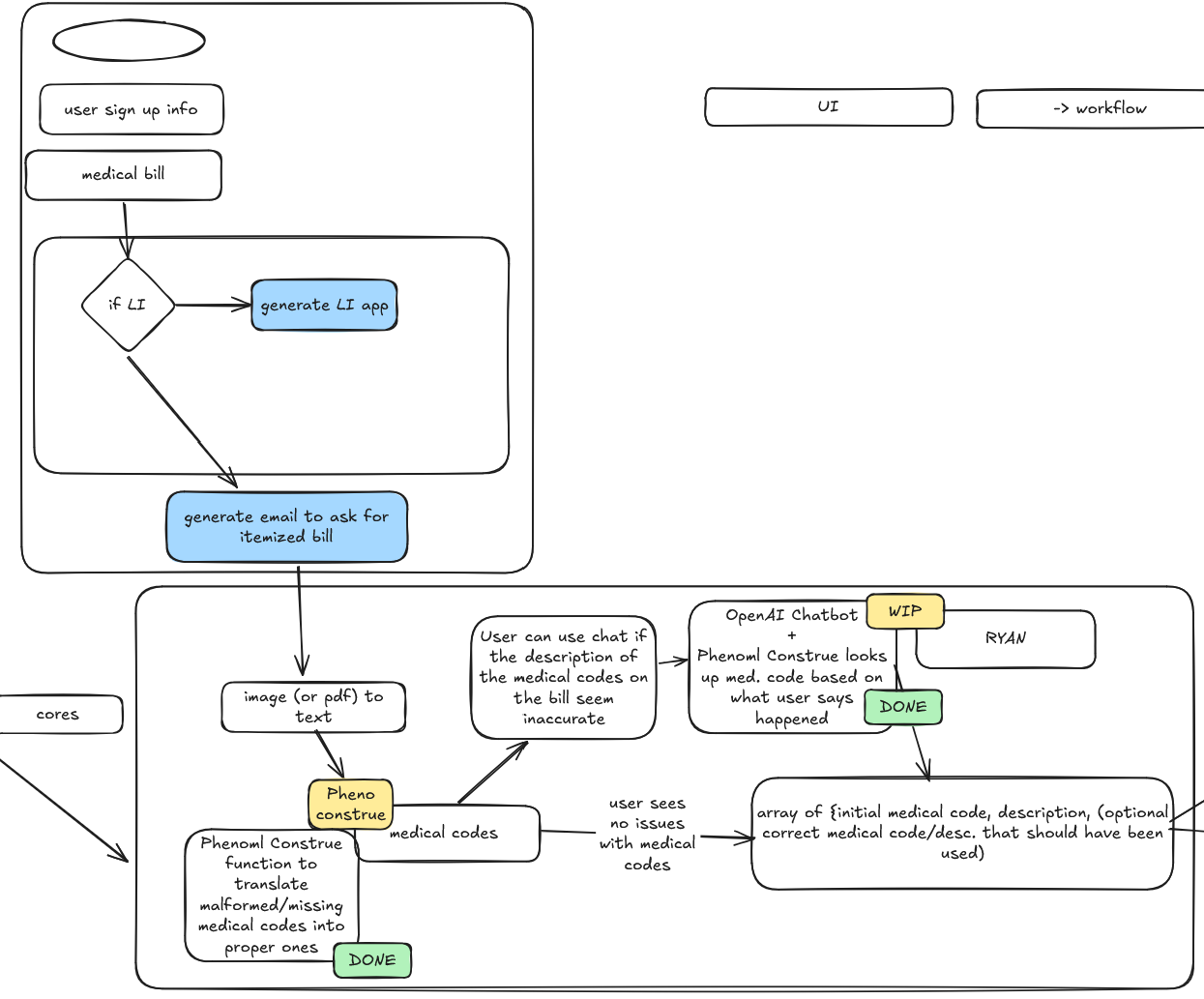
- Has a simple page where a patient can upload a file or dump text of an itemized receipt from a doctors office, this data will be sent to a very simple backend
- Backend processing utilizes ChatGPT and Phenoml, which can extract the exact line items, finding the related medical codes, matching them to a database with common procedure costs (within high and low ranges, think google flights where it shows "this flight is lower than usual" on a simple color coded progress bar), insurance utilization (how much does my insurance provide for this code, and how much did the office charge, this would be overlaid with the procedure costs progress bar). this data will be returned to the frontend in a table for analysis. If relevant, certain line items may be flagged — is the line item overcharged and should be negotiated. We will also flag if a code was incorrectly assigned to a particular line item, and what that ideal code should be.
Built With
- nextjs
- openai
- phenoml
- shadcn
- typescript
- vapi

Log in or sign up for Devpost to join the conversation.