What it does
Harmony is a notification system powered by AI to connect employers and employees to support struggling construction workers by building a network of people that look out for each other. Construction workers are encouraged to check in on specific individuals who may be battling mental health issues, and managers are notified of tailored advice to improve their team morale.
How we built it
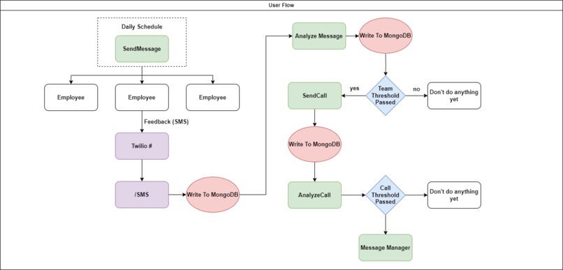
We used Twilio to manage the notification system by sending out SMS messages and transcribing phone calls in Express with Node.js as well as Hugging Face with a private GPU to gain valuable insights into challenges faced by the construction team.
Inspiration
We wanted to address to prominent issue of mental health challenges in the construction industry. The construction industry faces the second highest suicide rate out of all major industries and it is estimated that almost 15% of all construction workers struggle with anxiety or other mental health issues. While there are many tools available to provide support for people when they need to talk to someone about the difficulties they are experiencing, we wanted to create a solution that would address the stigma surrounding mental health. We believe we could alleviate many of the mental health challenges in construction by creating a system that would enable people to easily look out for one another, and not rely on an individual to speak up about their mental health struggles.
Challenges we ran into
There were many challenges faced when integrating with Twilio to create a solution with their tools that would address our requirements. There were many challenges with using the Twilio api to get exactly what we wanted. Additionally, there were difficulties with using a private GPU to run our own machine learning model that would provide valuable insight into improvement that a team could make.
Accomplishments that we're proud of
We are proud of our innovation with a novel idea that would address a difficult problem. The stigma surrounding mental health, especially in the construction industry, is a difficult problem to solve, and it does not improve overnight. However, we believe that Harmony enables construction teams to grow together and support each other at all times, alleviating many of the causes of mental health struggles.
What we learned
We learned a lot about what construction workers are challenged with in the industry and how we could improve their mental health conditions. This was the first time many of us used Twilio features to support a notification system for both SMS and voice.
What's next for Harmony
There is an opportunity to extend the functionality and purpose of this application to help a larger audience. Mental health is a challenge for many people, and we believe we can improve lives around the world by bring work groups closer together with Harmony.





Log in or sign up for Devpost to join the conversation.