Inspiration
Caring for the elderly often involves fragmented systems that fail at critical moments, leading to delayed emergency responses.
What it does
CareCrew is an autonomous multi-agent system that monitors elderly health and safety in real time, combining rule-based intelligence and LLMs to deliver reliable, human-like care.
How we built it
1)Architectural Core: A FastAPI backend broadcasts real-time events via WebSocket to a clean React dashboard.
2)Data Simulation: Sensor data is replayed deterministically from CSV datasets to simulate real-world streaming scenarios without needing physical hardware.
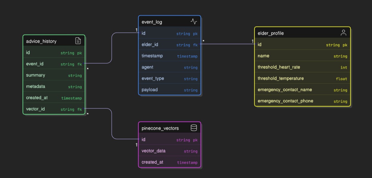
3)Data Storage: SQLite was used for local testing, with Postgres specified for scalable deployments.
4)Contextual Memory: Pinecone serves as the vector memory for contextual retrieval in the Family Liaison agent.
Challenges we ran into
1) We faced difficulties in the initial setup and concurrent deployment of all modular agents (Health Watcher, Safety Monitor, etc.), as well as ensuring they correctly communicated via the asynchronous message bus. This was solved through careful modularization and rigorous testing of the individual service contracts.
2) Establishing a seamless, real-time connection between the React dashboard (front-end) and the FastAPI backend was challenging, particularly in setting up the WebSocket to reliably broadcast live agent events and sensor data streams.
Accomplishments that we're proud of
We are most proud of successfully integrating a Hybrid Neuro-Symbolic AI architecture—combining deterministic, rule-based logic for safety-critical decisions (vitals, falls) with the human-like communication of LLMs.
What we learned
1)Hybrid Neuro-Symbolic AI (rule-based + LLM) is the most reliable approach for safety-critical domains like healthcare.
2)Modular agent design significantly improves fault tolerance and simplifies testing.
3)Deterministic event replay is crucial for guaranteeing reliable demos and testing in time-constrained environments.
4)Effective integration of a complex tech stack is possible under extreme time pressure with strict modularization and a sound architectural plan.
What's next for CareCrew
1)Real-World Integration: Moving beyond simulated data to integrate with actual health monitoring devices and EHRs (Electronic Health Records).
2)Predictive Modeling: Enhancing the Safety Monitor and Reminder Manager with more complex predictive analytics to anticipate health declines before critical events occur.
3)Wider Impact: Continuing to empower families, caregivers, and healthcare providers to save lives, reduce caregiver burnout, and bring peace of mind to families.
Built With
- dotenv
- fastapi
- gpt-4
- javascript
- openai
- pandas
- pinecone
- postgresql
- python
- rag
- react
- redis
- sqlalchemy
- sqlite
- uvicorn
- vite
Log in or sign up for Devpost to join the conversation.