Inspiration
How many of you have lost money on a subscription you forgot about? Hidden fees are like money vampires — draining your wallet silently. I wanted to build an AI-powered ghostbuster that saves users from sneaky charges.
What it does
Bye Sub enhances the Bank of Anthos experience with a new, intelligent microservice deployed on Google Kubernetes Engine. My service analyzes raw transaction data, uses a hybrid model to detect recurring subscription patterns, and leverages the Gemini API to generate clear, actionable guides on how to cancel each one. It turns confusing bank statements into a simple tool for financial control.
How I built it
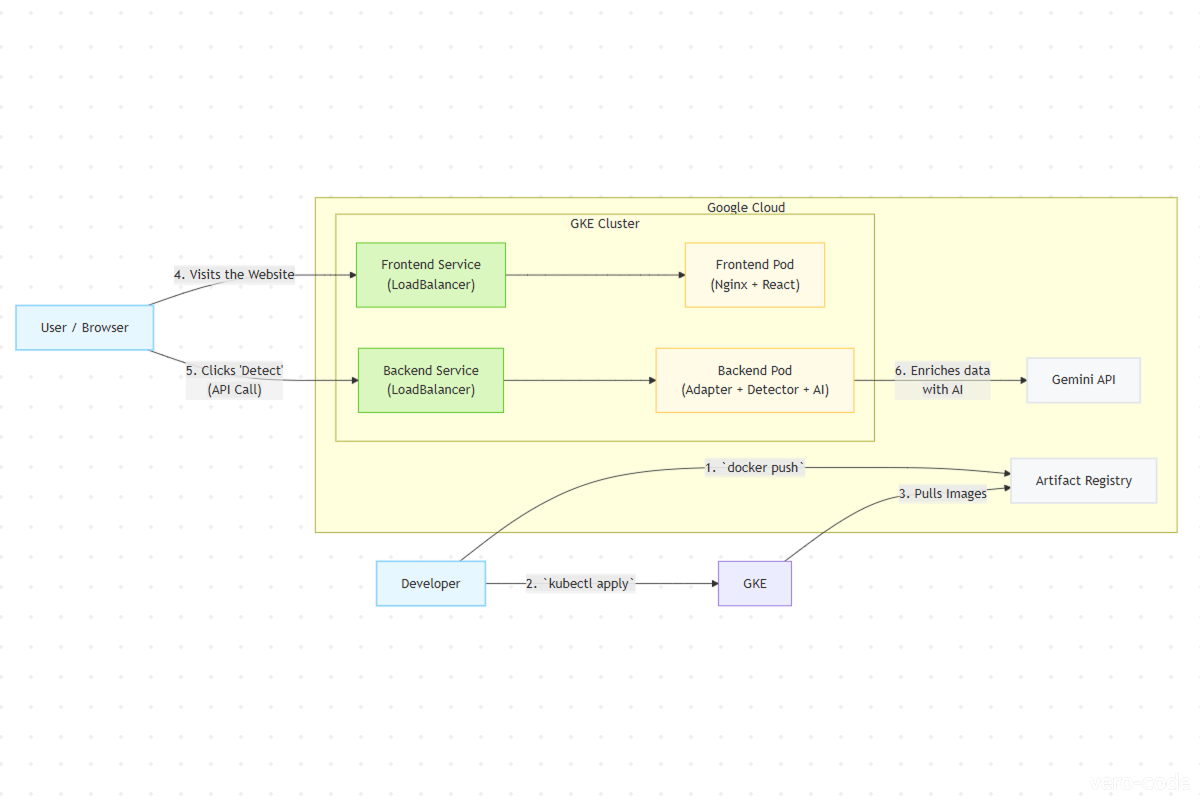
I built Bye Sub as a new, containerized microservice deployed on GKE. The architecture consists of:
A Python/FastAPI Backend: This is the core service running in a Docker container on GKE. It exposes a simple REST API.
Hybrid Detection Model: The service first applies smart heuristics (recurrence, known merchants, keywords) to find potential subscriptions.
Gemini-powered Agent: These candidates are then passed to a Gemini agent, which verifies them and generates human-friendly cancellation instructions.
Bank of Anthos Adapter: To ensure compatibility with the real API, I analyzed its source code, specifically the
Transaction.javamodel. Based on this, I built an Adapter that transforms BoA's raw transaction data into the format service needs. The demo uses mock data in this exact BoA format.A React/Vite Frontend: A clean, responsive UI also deployed as a separate container on GKE.
Challenges I ran into
Accurately identifying subscription patterns from raw, unlabeled transaction data without merchant names.
Crafting effective Gemini prompts that produce concise, useful, and empathetic cancellation tips.
Designing a decoupled architecture with an Adapter Pattern to ensure our new service could integrate with Bank of Anthos without modifying it.
Managing a full-stack deployment on GKE, including Docker containerization, Kubernetes secrets for API keys, and networking between services.
Accomplishments that I'm proud of
Successfully designing and deploying a complete, multi-container application (frontend & backend) on GKE.
Implementing a robust Adapter Pattern, proving service's compatibility with the Bank of Anthos API contract.
Creating a powerful hybrid detection model that combines predictable heuristics with the generative power of Gemini.
Building a fun, engaging, and useful product that solves a real-world problem.
What I learned
The power of a hybrid approach: combining deterministic algorithms with Gemini yields more accurate and reliable results.
How to design for integration: the Adapter Pattern is crucial for building new microservices that connect to existing systems like Bank of Anthos.
The complete lifecycle of a cloud-native application: from local coding to Docker containerization and live deployment on GKE.
What's next for Bye Sub
Add real-time monitoring of transactions with instant notifications
Expand detection to include other “money leaks” (unused SaaS, forgotten trials, duplicate services)
Provide one-click cancellation flows via partner APIs
Deploy Bye Sub as a plug-in for digital banks and fintech apps worldwide


Log in or sign up for Devpost to join the conversation.