Demo

https://goo.gl/6i3F44

Description

How many times have you had to open browser, navigate to Bitbucket webpage and find a clone URL to clone your repository from CLI level? This extension will make your life easier! Just install it in Visual Studio and you're good to go. You can do everything from inside IDE that you would do from Bitbucket web page - manage pull requests, comment, manage repositories and many, many more!

Bitbucket Extension is a plugin for Visual Studio integration with Bitbucket Git repositories. It works with Bitbucket Cloud and Bitbucker Server repositories. Here are main features:

  • Create - lets user to create a git repository on Bitbucket.org or any Bitbucket private Server and synchronize it with your local version.
  • Clone - lists all existing Bitbucket repositories and allows user to clone it locally.
  • Publish - user can publish his local-only repository to Bitbucket.
  • View/create/modify pull requests.
  • Approve/disapprove/merge/decline pull requests.
  • View/edit files, commits and comments from pull request.
  • View/edit pull request reviewers.
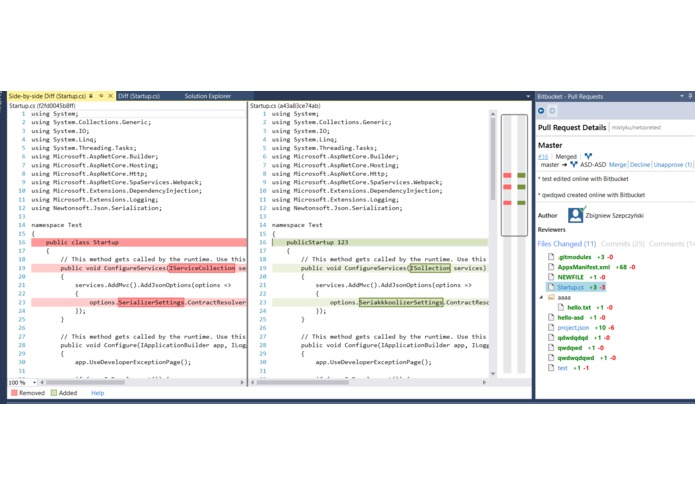
  • View pull request diff - inline and side-by-side with syntax language highlighting. User can also add comments inline with the code.
Share this project:

Updates