Beaver is built to make algorithm design intuitive and approachable. Our goal is to empower creators, educators, and learners to bring their ideas to life, even if they're unfamiliar with code.
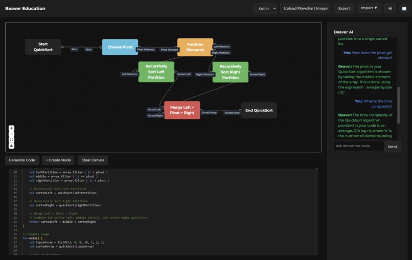
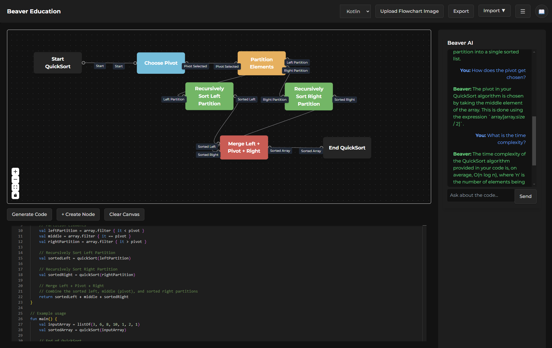
We chose this as our project for ICHack as it felt somewhat like a passion project, as to what we would have liked to use as a learning tool if we could have in our early careers. It allows for simple all the way to more complicated flowcharts (digital all the way to hand-drawn) to be transformed into a script that would work and not require the learning of syntax and semantics around the various language options, instead focusing on the logic side of it, where we aimed to have the user not have to write code, yet still be able to access its functionality.
Beaver was made using a frontend of React.js and tailwindcss, interfacing with our flask back-end that utilised an OpenAI API with a key, kindly, given to us by Jetbrains. While our focus was primarily on the functionality of the software, and its use-cases, we aimed to provide a comfortable user-experience.
As the software revolved around flowcharts, this meant we had to have a little tussle with graph theory and the challenges that came with figuring out how everything would fit and link together as data structures, particularly given that we had a customisable number of inputs and outputs per node.
Nonetheless, accomplishments that we're proud of would certainly be the ability for our program to be able to import scrappily drawn algorithm flowcharts on paper, and yet still generate functional code, despite some terrible handwriting at times. We certainly learnt just how powerful AI technologies are, and undeniably will be leveraging them again in the future.
As for Beaver, it has potential. We tried to add on as many functionalities and use cases as possible so that many small niches could be accounted for, including a curriculum side to satisfy a more algorithmic approach to figuring out a 'puzzle' and making it work; joint with various ways to interface with the software (hand-drawn flowcharts on paper) allows for the option of more individuals being able to access using software such as this, even without prior experience: allowing them to access the wonders of programming. Beaver could definitely see with some more language additions, and inclusion inside of systems like Visual Studio Code as an extension to assist those wanting to express logic in a graphical form than text.
Overall, Beaver is a simple but powerful utility that has the potential to inspire and help masses.
Log in or sign up for Devpost to join the conversation.