Inspiration
The foundation of every resilient roadway lies in the integrity of its subgrade, a complex, heterogeneous material that behaves unpredictably under varying moisture and stress conditions. Traditional compaction control techniques rely on limited measurements and operator intuition, creating gaps between laboratory assumptions and field reality. We observed that while engineers can intuitively sense when a layer feels “off,” this tacit expertise rarely enters the data pipeline. This inspired the creation of Augmented Intelligence for Compaction QA (AICQ): a framework designed to fuse mechanistic soil modeling, empirical data, and human field intuition into a cohesive, interpretable AI system. The aim was, for the first time, to bridge the divide between human judgment and machine precision, converting qualitative field perception into quantitative reliability.
What it does
AICQ provides an adaptive, data-driven quality assurance framework that dynamically interprets soil compaction quality using physics-informed learning. Its hybrid core integrates theoretical formulations of unsaturated soil mechanics with real-time deflection-based field data. The model employs a Gaussian Process Regression (GPR) layer trained to predict deviations between theoretical stiffness and observed response, effectively capturing site-specific heterogeneities without violating physical constraints. Complementing this, an LLM module interprets qualitative engineer annotations, such as text-based field notes, into structured variables that enhance feature richness. The result is a continuously learning system capable of inferring compaction adequacy with quantified uncertainty, offering engineers not just a decision but the confidence interval behind it.
How we built it
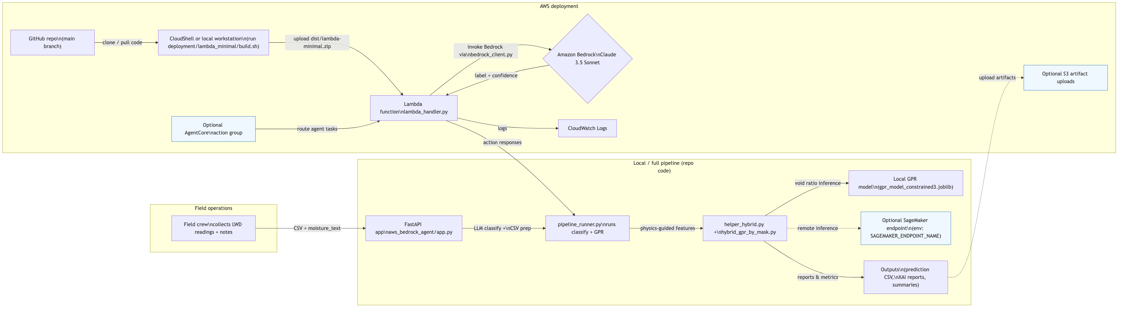
The AICQ architecture was engineered as a hybrid pipeline combining geotechnical modeling, statistical learning, and NLP-based feature extraction. Data ingestion begins with a FastAPI service that processes raw CSV inputs containing numerical readings and free-text annotations. A Bedrock-deployed classifier converts linguistic descriptors of soil conditions into categorical moisture states. These structured features feed into a constrained GPR engine implemented in helper_hybrid.py, which leverages physics-based priors to regularize predictions. The pipeline_runner script manages sequential execution, from feature transformation through residual learning, while XAILogger captures every intermediate computation for traceability. Cloud orchestration is handled through an AWS Lambda and AgentCore integration, ensuring the same codebase can be triggered both locally and remotely with reproducible results. The overall design emphasizes modularity, auditability, and bidirectional explainability between language and physics models.
Challenges we ran into
Integrating knowledge across disciplines wasn’t easy. On the data side, we faced noisy, sparse information, a common issue in unsaturated soil research. Instead of forcing physics into the kernel, we let physics lead. Our theoretical models provided a solid foundation, and we used Gaussian Process Regression (GPR) to learn the residuals, the real-world deviations that physics alone couldn’t predict. This let us stay grounded in theory while flexibly adapting to messy, real-world effects like soil variability and moisture gradients. Explainability was a must, so we built the XAILogger: a tool that not only explains predictions but tracks how corrections evolve across time. It’s not just smart, it’s accountable.
Accomplishments that we're proud of
Validated in recent field trials, the physics-informed residual framework elevated qualitative compaction assessment to 89% overall accuracy, achieving 100% on lane B and 78% on lane C, by anchoring learning to unsaturated-soil mechanics rather than raw LWD correlations. It maintained performance even when crews provided only free-text observations, using a targeted search over the suction hysteresis parameter (α) to self-calibrate and absorb moderate errors in estimated moisture content without compromising assessment reliability. Critically, this marks the first instance where practitioner input has been directly integrated into an AI-driven framework for ground assessment decision support. Qualitative field notes, often overlooked or underutilized, are transformed into structured, influential signals that guide the model’s internal physics-informed reasoning. This enables a practitioner-in-the-loop workflow that bridges field intuition with model-based inference. Operationally, the system was delivered as a fully auditable, end-to-end pipeline: automated kernel selection, residual-based GPR inference, deterministic predictions, and explicit artifact logging, ready for both controlled lab validation and live deployment under uncertain, real-world conditions.
What we learned
Grounded machine learning outperforms brute-force correlations when guided by the right physical principles. By coupling a mechanical model with GPR residuals, we achieved a rare combination of accuracy, generalization, and interpretability, even under sparse and uncertain conditions. Rather than fitting deflection to density directly, anchoring the model to unsaturated soil mechanics preserved physical plausibility and prevented overfitting in data-limited regimes. We also learned that human-in-the-loop signals retain their strength, but only if they're systematically structured. Translating qualitative field narratives into discrete moisture states, and then calibrating suction via targeted α-search, allowed fuzzy observations to enter the modeling loop as meaningful constraints rather than noise. This approach turned subjective practitioner insight into quantifiable guidance for inference, improving the model’s ability to adapt to site-specific behavior. Finally, the process reinforced that explainability cannot be an afterthought. Every component, physics, language inputs, statistical learning, and spatial features, was designed to feed into an auditable pipeline. This made the framework not just technically sound, but operationally trustworthy, aligning AI-driven decision support with the realities of field engineering.
What's next for Augmented Intelligence for Compaction QA (AICQ)
We’re pushing AICQ forward by upgrading the Bedrock front end to parse richer field evidence, photos, sensor blurbs, voice notes, and return confidence-aware moisture labels, packaging the residual GPR into a managed SageMaker endpoint so crews can tap a scalable API instead of local joblib, and layering on a tablet-friendly UI that streams runs to S3, renders lane maps in real time, and syncs results back into project QA systems.
Built With
- amazon-api-gateway
- amazon-web-services
- aws-bedrock
- aws-bedrock-agentcore
- aws-lambda
- boto3
- fastapi
- joblib
- mangum
- numpy
- pandas
- pyswarm
- python-3.11
- sagemaker
- scikit-learn
- scipy
- uvicorn
Log in or sign up for Devpost to join the conversation.