Inspiration
The idea for Architech was born out of our own day-to-day struggles with organizing, visualizing, and collaborating on software architecture. While there are plenty of tools for coding and project management, we found a real gap when it came to intuitive, visual, and collaborative architecture design—especially for modern, fast-paced teams. We wanted to build something that makes designing software systems not just efficient but actually enjoyable—something that brings developers, designers, and stakeholders onto the same page, regardless of their technical background.
What it does
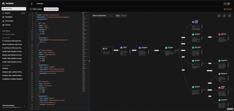
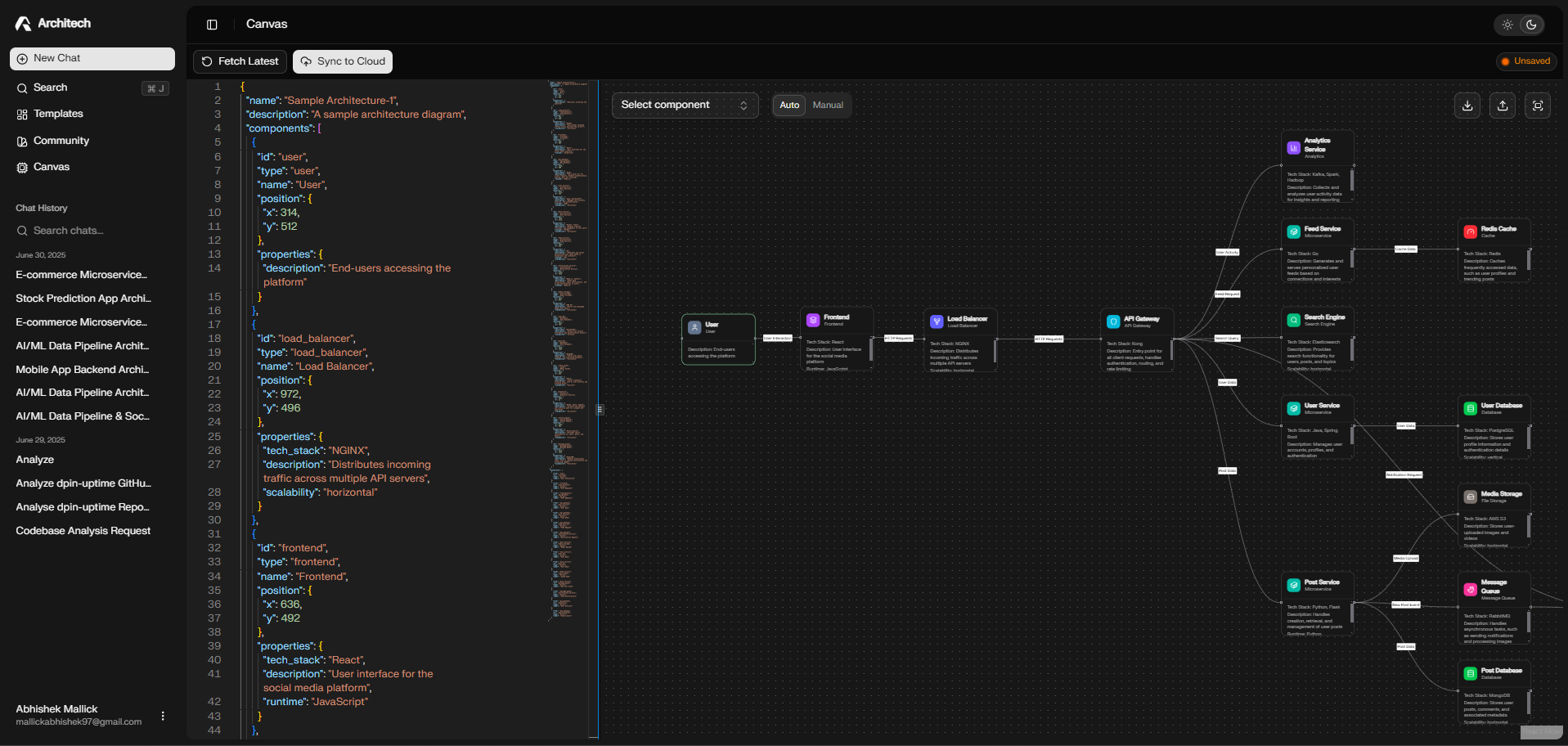
Architech is a real-time platform for designing and discussing software architectures visually. It features a drag-and-drop canvas and an embedded code editor to help users streamline their architecture process from ideation to implementation. Users can sign up, create diagrams, explore ready-made templates, and iterate quickly on ideas—all from their browser. It’s built to be simple, powerful, and accessible for individuals and teams alike.
How we built it
We started with a single AI-generated prompt using bolt.new, which gave us a solid boilerplate to build on. From there, we customized and expanded the codebase extensively.
The frontend is built with React and TypeScript, emphasizing modularity and responsive design. We use context providers for efficient state management. On the backend, we used Node.js and Express to handle authentication, state synchronization, and data persistence. Firebase powers our authentication, while RESTful APIs handle communication between client and server.
Real-time rendering and performance optimization were key priorities throughout development and all thanks to reactflow which is used to render the diagrams into the canvas.
Challenges we ran into
Building Architech brought several technical and UX challenges:
- Implementing real-time updates without performance or data loss issues.
- Designing a user-friendly UI that balances simplicity with power.
- Understanding user input—distinguishing whether it's a general query, a request to generate a new diagram, or an update to an existing one—without disrupting the current architecture state.
- Efficiently rendering architecture diagrams using React Flow.
- Authentication flow complexities, especially across multiple sessions.
- Deployment hurdles: Since Netlify primarily supports frontend apps, we deployed our server separately on another platform, then used environment variables in our Netlify build to connect the frontend with the backend.
Accomplishments we’re proud of
- Creating a polished architecture design experience.
- Implementing real-time rendering and intuitive UX.
- Successfully integrating a GitHub analysis tool that scans an entire repository and generates an architecture diagram based on the project structure.
- Ability to ship our v1 using tools like bolt.new and supabase
What we learned
This journey taught us a lot:
- Deep dives into real-time web technologies, state management, and React Flow.
- Handling edge cases in user authentication and integrating services like Firebase.
- Navigating full-stack deployment challenges and making the app production-ready.
What’s next for Architech
We’re just getting started. Our upcoming goals include:
- Collaborative editing in real-time.
- Version control and history tracking for diagrams.
- AI-powered suggestions to improve diagram accuracy and speed.
- A stronger community hub with shared templates, upvoting, and featured designs.
- Enhanced integration with tools like GitHub and JIRA.
- Better mobile support for flexible design sessions.
We aim to make Architech the go-to collaborative platform for software system design—fun, fast, and team-first.
Built With
- express.js
- gemini
- netlify
- react
- supabase
- typescript


Log in or sign up for Devpost to join the conversation.