📝 Inspiration
We were inspired by the mental health challenges faced by underserved communities, like low-income students and rural workers, who often can’t access therapy or productivity tools. We noticed how digital overload—constant app-switching on shared, slow devices—worsens stress, so we created AmICooked.chat, a free, AI-driven tool to help users check if they’re “cooked” from distraction and regain focus.
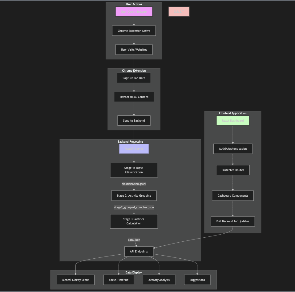
🧰 What is it?
AmICooked.chat passively tracks browser activity (tab switches, app changes, timestamps), groups them into sessions using heuristics, and summarizes user focus using LLMs as efficiently as possible. Every few minutes, the system generates bite-sized insights:
“You’ve switched tabs 12 times in the last 5 mins.”
“Mostly browsing YouTube and Reddit — possible distraction.”
“Studying-related tabs open for 40% of the session.”
In essence, it's a real-time wellness dashboard so you stay focused in life!
⚙️ How we built it
This project was built as a 3-stage pipeline using FastAPI, Python and Gemini, with periodic background tasks to process data:
Stage 0 → 1: Raw browser events logged via /log endpoint (tab title, URL, timestamp, event type).
Stage 1 → 2: Grouped into coherent sessions based on tab switching and time thresholds.
Stage 2 → 3: Summarized with an LLM into human-readable productivity blurbs every few minutes.
The frontend reads these summaries using the power NLP and displays a personalized dashboard. Everything is local, private, and encrypted.
🧠 Challenges we ran into
Tab overload: Real-world logs are messy. Had to fine-tune how sessions are grouped (e.g., YouTube can be used for both study and entertainment purposes)
LLM hallucination: Getting clean, structured summaries from models required tight prompts.
Browser data access: We experimented with multiple ways to extract tab activity cross-platform.
🎖️ W's we had
Created a fully working attention monitoring pipeline from raw logs to summaries in <24 hours.
Learned to balance rule-based logic with generative AI.
Got our system running live while debugging, iterating, and still having fun.
🤔 What we learned
The real challenge in AI isn’t the model — it’s the data.
LLMs are powerful, but rules and structure go a long way in grounding their output.
Sometimes, your productivity can be summarized in one sentence… and it might hurt.
🔮 What's next
Add multi-device tracking (desktop + mobile)
Export attention reports weekly (for reflection / journaling)
Build a “cookedness” meter to gamify your focus
💻 Tech stack
Backend: FastAPI + Python
Frontend: React + Typescript
AI: Gemini API
Hosting: Local for now, cloud-ready
Built With
- data
- fastapi
- gemini
- javascript
- jsonl
- llms
- optimization
- prompting
- python
- react
- typescript
Log in or sign up for Devpost to join the conversation.