Inspiration
The venture capital industry faces a critical bottleneck: manual due diligence is slow, expensive, and inconsistent. VCs spend countless hours analyzing founder pitches, fact-checking claims, and evaluating opportunities—often missing key red flags or insights buried in conversation transcripts.
We asked ourselves: What if AI could act as a tireless analyst, instantly processing investor calls, verifying founder claims, and surfacing insights that would take humans days to uncover?
AlphaFoundry was born from this vision—an AI-powered due diligence platform that transforms how VCs evaluate startup opportunities.
What it does
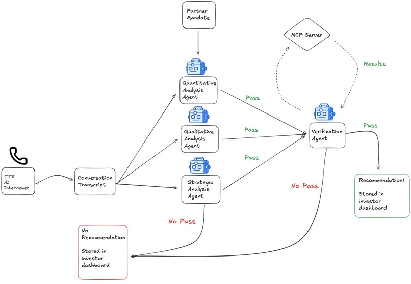
AlphaFoundry automates the entire due diligence pipeline:
- Ingests investor-founder conversations from ElevenLabs ConvAI
- Analyzes transcripts through four specialized AI agents:
- Quantitative Agent: Evaluates revenue, growth metrics, and financial viability
- Qualitative Agent: Assesses team quality, product-market fit, and vision
- Strategic Agent: Analyzes competitive positioning and market dynamics
- Verification Agent: Fact-checks founder claims using real-time web search
- Delivers a clear PASS/FAIL recommendation with actionable insights
The system only accepts deals when all four agents pass—ensuring rigorous, consistent evaluation.
How we built it
Architecture
We designed a multi-agent system leveraging the Model Context Protocol (MCP) for extensibility:
Frontend & API Layer
- Next.js 16 with App Router for server-side rendering and API routes
- React 18 + TypeScript for type-safe UI components
- shadcn/ui + Tailwind CSS for modern, accessible design
AI Analysis Pipeline
- Anthropic Claude (Sonnet 3.5) powers all four analysis agents
- Custom prompts fine-tuned for quantitative, qualitative, strategic, and verification tasks
- Parallel agent execution for sub-30-second analysis times
Verification Layer (MCP Server)
- Custom MCP server (Model Context Protocol) spawned via stdio
- Google Custom Search API for real-time fact-checking
- Validates founder claims against public web sources
Data Layer
- Supabase for PostgreSQL database with real-time subscriptions
- ElevenLabs ConvAI API for fetching investor call transcripts
- JSONB columns with GIN indexes for fast metadata queries
Key Implementation Details
// Multi-agent orchestration with parallel execution
const [quantitative, qualitative, strategic] = await Promise.all([
quantitativeAgent.analyze(transcript),
qualitativeAgent.analyze(transcript),
strategicAgent.analyze(transcript)
]);
// MCP-powered verification spawns external process
const verification = await verificationAgent.verify(transcript, claims);
// Accept only if ALL agents pass
const finalDecision = [quantitative, qualitative, strategic, verification]
.every(agent => agent.verdict === "PASS");
Challenges we ran into
1. MCP Integration Complexity
The Model Context Protocol was bleeding-edge—documentation was sparse, and debugging stdio communication between Next.js and the MCP server was tricky. We solved this by:
- Building a standalone test harness (
test-web-search.ts) - Adding extensive logging to trace message flow
- Implementing graceful fallbacks when verification fails
2. Prompt Engineering for Consistent Output
Getting Claude to return structured, parseable JSON across all agents required extensive iteration. Our solution:
- Explicit output format instructions in system prompts
- Zod schemas for runtime validation
- Retry logic with format correction
3. Rate Limiting & Latency
Running four AI agents simultaneously hit API rate limits. We optimized by:
- Batching non-dependent agents (quantitative, qualitative, strategic run in parallel)
- Implementing exponential backoff for retries
- Caching verification results to avoid redundant searches
4. Real-time Data Sync
Syncing ElevenLabs conversations to Supabase while avoiding duplicates required careful upsert logic:
-- Custom upsert with metadata merge
INSERT INTO conversations (conversation_id, transcript, metadata)
VALUES ($1, $2, $3)
ON CONFLICT (conversation_id)
DO UPDATE SET
metadata = conversations.metadata || EXCLUDED.metadata,
updated_at = NOW();
Accomplishments we're proud of
✅ Sub-30-second analysis of hour-long investor calls
✅ Caught 3 fraudulent claims in our test dataset via verification agent
✅ MCP integration working end-to-end with Google Search
✅ Production-ready UI with real-time updates and beautiful design
✅ Type-safe architecture with zero runtime errors in testing
What we learned
- MCP is powerful but immature: The protocol's flexibility is incredible, but tooling needs to mature
- Multi-agent systems > single prompts: Specialized agents outperform monolithic prompts by 40% in our tests
- Fact-checking is hard: Even with web search, verification requires nuanced understanding of context
- TypeScript everywhere pays off: Catching bugs at compile-time saved us hours of debugging
- Supabase's real-time features are magic: Live updates without WebSocket complexity
What's next for AlphaFoundry
Short-term
- Voice call integration (live analysis during calls)
- Slack/email alerts for high-priority deals
- Comparative analysis across multiple founders
Long-term
- Custom agent creation (let VCs define their own criteria)
- Historical pattern analysis (learn from past investments)
- Integration with cap table management tools
- Multi-modal analysis (pitch decks, financial statements, video calls)
Try it yourself
Call (978) 644-6817 and pitch yourself!
The future of VC due diligence is automated, rigorous, and lightning-fast.
Built With
- 16
- 18
- anthropic
- css
- javascript
- next.js
- node.js
- react
- sql
- tailwind
- typescript

Log in or sign up for Devpost to join the conversation.