Inspiration
I recently built a landing page to offer my development skills on a subscription basis. When I found out about the Google Hackathon, I decided creating an autonomous AI engineer would be the best thing to build.
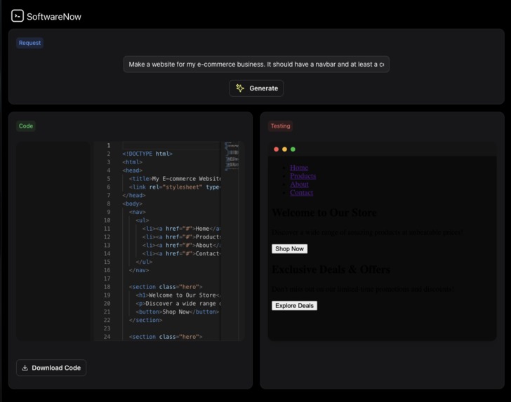
What it does
You can ask for any custom website, or backend API, and in one click it will produce all the files along with a preview of the UI or endpoint functionality. You can download the code and run it again.
How we built it
The app utilizes layers of prompting sent to Vertex API's Gemini 1.5. I ask it a series of questions to get a better understanding of your request, then return values in accordance with a fully functional front end or back end.
Challenges we ran into
In order to allow the AI to develop in other frameworks and languages, I would have to first perform quality assurance on the development outputs of Gemini 1.5, and if it is not up to par implement RAG in addition to fine tuning to open up the development possibilities. For the time I spent on this hackathon that was out of scope, so I decided to keep model output stack consistent: front end is HTML, JS, and CSS, and the backend is Python + Flask.
Accomplishments that we're proud of
It's fully functional, and parses the files into expected output so the user doesn't have to run it themselves.
What we learned
Gemini is extremely powerful, and many new use cases came to mind during development.
What's next for SoftwareNow
Adding auto deployment of front end and back end code, expanding the tech stacks for outputs, adding multi-turn rather than single turn only, authentication and DB so users can save chat history.
Log in or sign up for Devpost to join the conversation.