Please sign up or log in to continue.

Inspiration

Financial institutions today spend nearly 70% of their compliance effort just finding answers. Teams manually navigate Basel IV, DORA, CRD VI, BCBS, EBA, ECB, GDPR, and PSD2 — each running hundreds of pages with frequent updates. This inefficiency sparked a simple question:

What if regulatory interpretation could be instant, traceable, evidence‑backed, and always up‑to‑date?

The inspiration was to transform compliance from a slow, reactive cost center into a strategic intelligence engine. Advances in agentic AI, retrieval‑augmented generation, and specialized LLMs (especially Amazon Nova) finally made this vision achievable.

What it does

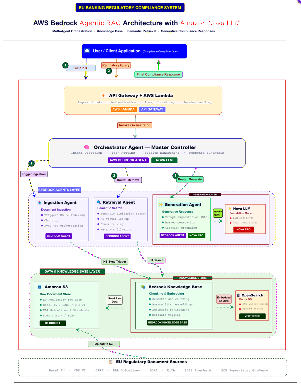
The platform is an AI‑driven regulatory decision system that automates research, accelerates compliance decisions, and reduces misinterpretation risk. Key capabilities: Agentic RAG Engine leveraging AWS Bedrock to ingest, normalize, and enrich EU regulatory content. Specialized AI agents for ingestion, retrieval, reasoning, and validation. Traceable answers - every response includes citations, evidence, and links to source paragraphs. Continuous learning pipeline automatically updates the knowledge base with new regulatory releases. Enterprise‑grade compliance insights across Basel IV, DORA, CRD VI, BCBS, EBA, ECB, GDPR, PSD2. In simple terms: Manual Research Time (70%)->AI Automated Insights (10% or less)

How we built it

The platform is engineered using a multi‑layered, agent‑orchestrated architecture:

  1. AWS Bedrock Agentic RAG Framework Set up a modular agentic pipeline with: Document ingestion agent Chunking + semantic indexing agent Compliance reasoning agent Validator agent for alignment with regulatory source text

  2. Amazon Nova LLM Chosen for its: High reasoning accuracy Long‑context handling Strong retrieval fidelity Ability to provide structured and evidence‑backed outputs

  3. Knowledge Fabric All regulatory documents converted into: XML/JSON structured formats Entity‑relationship graphs Vector indexes using Bedrock embeddings

  4. Orchestration Layer Built a state machine that triggers: Retrieval -> Reasoning -> Validation -> Citation -> Summarization

  5. UI Query console Explanation‑with‑evidence panel

Challenges we ran into

  1. Regulation complexity: EU directives often cross‑reference multiple annexes and articles. Keeping context intact was non‑trivial.
  2. Chunk linking accuracy: Ensuring the LLM interprets connected sections across long documents without hallucination.
  3. Version drift: Regulations update at different cadences; syncing new releases into the knowledge graph required automation.

Accomplishments that we're proud of

Delivered a fully traceable AI regulatory engine. Achieved dramatic reduction in research time early tests show over 60–70% improvement. Enabled consistent, enterprise‑wide interpretation of complex regulatory questions. Built a future‑proof architecture ready for any upcoming EU directive or update. Designed a scalable foundation that institutions can extend across compliance, risk, audit, and governance.

What we learned

AI for compliance must prioritize accuracy over creativity. Traceability (“why did the AI say this?”) is as important as correctness. Domain‑specific embeddings greatly improve retrieval quality. Continuous ingestion pipelines are essential regulations evolve rapidly. Human‑in‑the‑loop review remains a crucial governance layer.

What's next for A Strategic AI Platform EU Regulatory Decisions

  1. Predictive Compliance Use ML models to anticipate regulatory impact: Upcoming Regulation->Predicted Impact on Bank Controls
  2. Multi‑jurisdiction Expansion Extend beyond EU to: UK PRA/FCA US Fed / OCC / FDIC APAC regulators
  3. Control Mapping Automation Auto‑map regulatory articles to a bank’s internal control library.
  4. Human-AI Collaboration Console Compliance analysts can: Approve Override Comment

Built With

  • api
  • apigateway
  • bedrock
  • lambda
  • nova
  • python
  • s3
Share this project:

Updates