Devpost
Participate in our public hackathons
Devpost for Teams
Access your company's private hackathons
Grow your developer ecosystem and promote your platform
Drive innovation, collaboration, and retention within your organization
By use case
Blog
Insights into hackathon planning and participation
Customer stories
Inspiration from peers and other industry leaders
Planning guides
Best practices for planning online and in-person hackathons
Webinars & events
Upcoming events and on-demand recordings
Help desk
Common questions and support documentation
People with ADHD know exactly what to do, but they cant do it. Intentive is a proactive agent that closes this gap. It intervenes before you crash out and keep you on track to achieve your goals.
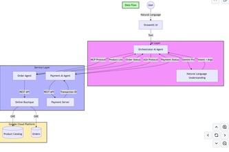
A conversational AI shopping experience that lets users order products naturally, powered by Google Gemini and microservices architecture on GKE.
Use the power of Alexa conversations for assisting teachers to empower the students of government schools in rural India.